คุณอาจวินิจฉัยปัญหาด้านประสิทธิภาพที่เกี่ยวข้องกับ Vertex ที่เป็นไปได้ 2-3 อย่างได้โดย ใช้การสร้างโปรไฟล์เฟรม ใช้แผงคำสั่งเพื่อดูการเรียกใช้การวาดทั้งหมดที่เกมของคุณดำเนินการในเฟรมหนึ่งๆ และจำนวนของรูปทรงเรขาคณิตที่วาดต่อการเรียกใช้การวาด ซึ่งจะช่วยให้ทราบจำนวนจุดยอดโดยรวมที่ส่งในเฟรมเดียวโดยประมาณ

glDrawElements
การเรียกใช้ครั้งเดียว ซึ่งแสดงรูปสามเหลี่ยม 2,718 รูปที่วาดการบีบอัดแอตทริบิวต์ของจุดยอด
ปัญหาที่พบบ่อยอย่างหนึ่งที่เกมของคุณอาจเจอคือขนาดจุดยอดเฉลี่ยที่ใหญ่ การส่งจุดยอดจำนวนมากที่มีขนาดจุดยอดเฉลี่ยสูงจะส่งผลให้แบนด์วิดท์การอ่านหน่วยความจำจุดยอดมีขนาดใหญ่เมื่อ GPU อ่าน
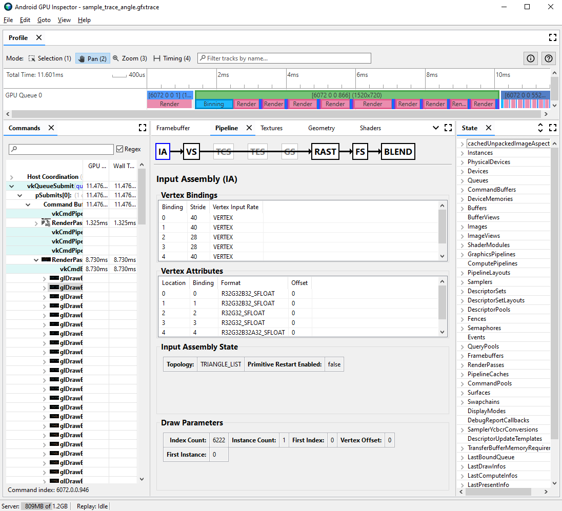
หากต้องการสังเกตรูปแบบจุดยอดสำหรับการเรียกใช้การวาดที่เฉพาะเจาะจง ให้ทำตามขั้นตอนต่อไปนี้
เลือกการเรียกใช้การวาดที่ต้องการ
ซึ่งอาจเป็น Draw Call ทั่วไปสำหรับฉาก, Draw Call ที่มีจุดยอดจำนวนมาก, Draw Call สำหรับโมเดลตัวละครที่ซับซ้อน หรือ Draw Call ประเภทอื่นๆ
ไปที่แผงไปป์ไลน์ แล้วคลิก IA สำหรับการประกอบอินพุต ซึ่งจะกำหนดรูปแบบจุดยอดสำหรับจุดยอดที่เข้ามาใน GPU
สังเกตแอตทริบิวต์และรูปแบบของแอตทริบิวต์ชุดหนึ่ง เช่น
R32G32B32_SFLOAT
คือโฟลตแบบมีเครื่องหมาย 32 บิตที่มี 3 องค์ประกอบ

คุณมักจะบีบอัดแอตทริบิวต์ของจุดยอดได้โดยที่คุณภาพของโมเดลที่วาดลดลงน้อยที่สุด โดยเฉพาะอย่างยิ่ง เราขอแนะนำให้คุณดำเนินการต่อไปนี้
- การบีบอัดตำแหน่งจุดยอดเป็นจำนวนทศนิยมแบบ 16 บิตที่มีความแม่นยำครึ่งหนึ่ง
- การบีบอัดพิกัดพื้นผิว UV เป็นจำนวนเต็มแบบไม่มีเครื่องหมาย 16 บิต
- การบีบอัดพื้นที่แทนเจนต์โดยการเข้ารหัสเวกเตอร์ปกติ แทนเจนต์ และไบแทนเจนต์ โดยใช้ควอเทอร์เนียน
นอกจากนี้ ระบบอาจพิจารณาแอตทริบิวต์อื่นๆ ที่เกี่ยวข้องสำหรับประเภทที่มีความแม่นยำต่ำกว่า เป็นกรณีๆ ไป
การแยกสตรีมของ Vertex
นอกจากนี้ คุณยังตรวจสอบได้ด้วยว่าสตรีมแอตทริบิวต์ของ Vertex แยกอย่างเหมาะสมหรือไม่ ในสถาปัตยกรรมการแสดงผลแบบไทล์ เช่น GPU ของอุปกรณ์เคลื่อนที่ ระบบจะใช้ตำแหน่งจุดยอด ในพาสการจัดกลุ่มก่อนเพื่อสร้างกลุ่มของรูปทรงเรขาคณิตที่ประมวลผลในแต่ละ ไทล์ หากมีการสลับแอตทริบิวต์ของจุดยอดลงในบัฟเฟอร์เดียว ระบบจะอ่านข้อมูลจุดยอดทั้งหมด ลงในแคชเพื่อจัดกลุ่ม แม้ว่าจะใช้เฉพาะตำแหน่งจุดยอดก็ตาม
หากต้องการลดแบนด์วิดท์ของหน่วยความจำที่อ่าน Vertex และปรับปรุงประสิทธิภาพแคช รวมถึง ลดเวลาที่ใช้ในการส่งผ่านการจัดกลุ่ม ควรแยกข้อมูล Vertex ออกเป็น 2 สตรีม แยกกัน สตรีมหนึ่งสำหรับตำแหน่ง Vertex และอีกสตรีมหนึ่งสำหรับแอตทริบิวต์ Vertex อื่นๆ ทั้งหมด
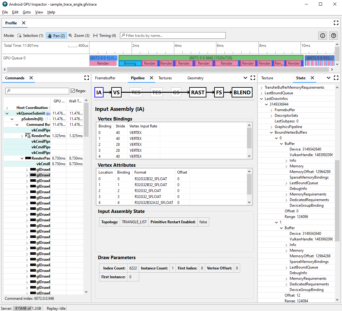
วิธีตรวจสอบว่าแอตทริบิวต์เวอร์เท็กซ์แยกอย่างเหมาะสมหรือไม่
เลือกการเรียกใช้การวาดที่สนใจ แล้วจดหมายเลขการเรียกใช้การวาด
ซึ่งอาจเป็น Draw Call ทั่วไปสำหรับฉาก, Draw Call ที่มีจุดยอดจำนวนมาก, Draw Call สำหรับโมเดลตัวละครที่ซับซ้อน หรือ Draw Call ประเภทอื่นๆ
ไปที่แผงไปป์ไลน์ แล้วคลิก IA สำหรับการประกอบอินพุต ซึ่ง กำหนดรูปแบบจุดยอดสำหรับจุดยอดที่เข้ามาใน GPU
สังเกตการเชื่อมโยงแอตทริบิวต์จุดยอด โดยปกติแล้วการเชื่อมโยงเหล่านี้อาจ เพิ่มขึ้นเป็นเส้นตรง (0, 1, 2, 3 ฯลฯ) แต่ก็ไม่ได้เป็นเช่นนี้เสมอไป โดยปกติแล้วตำแหน่งจุดยอดจะเป็นแอตทริบิวต์จุดยอดแรกที่แสดง
ในแผงสถานะ ให้ค้นหา
LastDrawInfos
แล้วขยายหมายเลขการเรียก ที่ตรงกัน จากนั้นขยายBoundVertexBuffers
สำหรับการเรียกใช้การวาดนี้สังเกตบัฟเฟอร์จุดยอดที่เชื่อมโยงระหว่างการเรียกวาดที่ระบุ โดยมีดัชนี ที่ตรงกับการเชื่อมโยงแอตทริบิวต์จุดยอดจากก่อนหน้านี้
ขยายการเชื่อมโยงสำหรับแอตทริบิวต์จุดยอดของการเรียกวาด และขยายบัฟเฟอร์
สังเกต
VulkanHandle
สำหรับบัฟเฟอร์ ซึ่งแสดงถึงหน่วยความจำพื้นฐานที่แหล่งข้อมูลจุดยอดมาจาก หากVulkanHandle
แตกต่างกัน แสดงว่าแอตทริบิวต์มาจากบัฟเฟอร์พื้นฐานที่แตกต่างกัน หากVulkanHandle
เหมือนกัน แต่มีการออฟเซ็ตขนาดใหญ่ (เช่น มากกว่า 100) แอตทริบิวต์อาจยังคงมาจาก บัฟเฟอร์ย่อยที่แตกต่างกัน แต่ต้องมีการตรวจสอบเพิ่มเติม

ดูรายละเอียดเพิ่มเติมเกี่ยวกับการแยกสตรีมของ Vertex และวิธีแก้ไขในเกมเอนจินต่างๆ ได้ในบล็อกโพสต์ของเราในหัวข้อนี้