ใช้วิดเจ็ตคอลเล็กชัน

ลองใช้วิธีแบบ Compose
Jetpack Compose เป็นชุดเครื่องมือ UI ที่แนะนำสำหรับ Android ดูวิธีสร้างวิดเจ็ตโดยใช้ API สไตล์ Compose

วิดเจ็ตคอลเล็กชันมีความเชี่ยวชาญในการแสดงองค์ประกอบจำนวนมากประเภทเดียวกัน เช่น คอลเล็กชันรูปภาพจากแอปแกลเลอรี บทความจากแอปข่าว หรือ ข้อความจากแอปการสื่อสาร โดยปกติแล้ว วิดเจ็ตคอลเล็กชันจะเน้นที่กรณีการใช้งาน 2 กรณี ได้แก่ การเรียกดูคอลเล็กชันและการเปิดองค์ประกอบของคอลเล็กชันไปยังมุมมองรายละเอียด วิดเจ็ตคอลเล็กชันเลื่อนได้ในแนวตั้ง

วิดเจ็ตเหล่านี้ใช้ RemoteViewsService เพื่อแสดงคอลเล็กชันที่สำรองข้อมูลจากระยะไกล เช่น จากผู้ให้บริการเนื้อหา วิดเจ็ตจะแสดงข้อมูลโดยใช้มุมมองประเภทใดประเภทหนึ่งต่อไปนี้ ซึ่งเรียกว่ามุมมองคอลเล็กชัน

ListView
มุมมองที่แสดงรายการใน รายการที่เลื่อนในแนวตั้ง
GridView
มุมมองที่แสดงรายการใน ตารางกริดแบบเลื่อน 2 มิติ
StackView
มุมมองการ์ดซ้อนกัน คล้ายกับโรโลเดกซ์ ซึ่งผู้ใช้สามารถปัดการ์ดด้านหน้า ขึ้นหรือลงเพื่อดูการ์ดก่อนหน้าหรือถัดไปตามลำดับ
AdapterViewFlipper
ViewAnimatorที่เคลื่อนไหว ระหว่าง 2 มุมมองขึ้นไป ระบบจะแสดงบุตรหลานครั้งละ 1 คนเท่านั้น

เนื่องจากมุมมองคอลเล็กชันเหล่านี้แสดงคอลเล็กชันที่สำรองข้อมูลจากข้อมูลระยะไกล มุมมองจึงใช้ Adapter เพื่อเชื่อมต่ออินเทอร์เฟซผู้ใช้กับข้อมูล Adapter จะเชื่อมโยงรายการแต่ละรายการจากชุดข้อมูล กับออบเจ็กต์ View แต่ละรายการ

และเนื่องจากมุมมองคอลเล็กชันเหล่านี้ได้รับการสนับสนุนโดยอแดปเตอร์ เฟรมเวิร์ก Android จึงต้องมีสถาปัตยกรรมเพิ่มเติมเพื่อรองรับการใช้งานในวิดเจ็ต ในบริบท ของวิดเจ็ต Adapter จะถูกแทนที่ด้วย RemoteViewsFactory ซึ่งเป็น Wrapper แบบบางรอบอินเทอร์เฟซ Adapter เมื่อมีการขอสำหรับ รายการที่เฉพาะเจาะจงในคอลเล็กชัน RemoteViewsFactory จะสร้างและแสดง รายการสำหรับคอลเล็กชันเป็นออบเจ็กต์ RemoteViews หากต้องการรวมมุมมองคอลเล็กชันในวิดเจ็ต ให้ใช้ RemoteViewsService และ RemoteViewsFactory

RemoteViewsService เป็นบริการที่ช่วยให้ตัวดัดแปลงระยะไกลขอออบเจ็กต์ RemoteViewsได้ RemoteViewsFactory เป็นอินเทอร์เฟซสำหรับอะแดปเตอร์ ระหว่าง Collection View เช่น ListView, GridView และ StackView กับข้อมูลพื้นฐานสำหรับมุมมองนั้น จากStackWidget ตัวอย่าง ต่อไปนี้คือตัวอย่างโค้ดมาตรฐานเพื่อใช้บริการและ อินเทอร์เฟซนี้

Kotlin

class StackWidgetService : RemoteViewsService() {

    override fun onGetViewFactory(intent: Intent): RemoteViewsFactory {
        return StackRemoteViewsFactory(this.applicationContext, intent)
    }
}

class StackRemoteViewsFactory(
        private val context: Context,
        intent: Intent
) : RemoteViewsService.RemoteViewsFactory {

// See the RemoteViewsFactory API reference for the full list of methods to
// implement.

}

Java

public class StackWidgetService extends RemoteViewsService {
    @Override
    public RemoteViewsFactory onGetViewFactory(Intent intent) {
        return new StackRemoteViewsFactory(this.getApplicationContext(), intent);
    }
}

class StackRemoteViewsFactory implements RemoteViewsService.RemoteViewsFactory {

// See the RemoteViewsFactory API reference for the full list of methods to
// implement.

}

แอปพลิเคชันตัวอย่าง

ข้อมูลโค้ดในส่วนนี้มาจากStackWidget ตัวอย่างเช่นกัน

รูปที่ 1 A StackWidget

ตัวอย่างนี้ประกอบด้วยกองซ้อนของมุมมอง 10 รายการที่แสดงค่า 0 ถึง 9 วิดเจ็ตตัวอย่างมีลักษณะการทำงานหลักดังนี้

  • ผู้ใช้สามารถปัดมุมมองด้านบนในวิดเจ็ตตามแนวตั้งเพื่อแสดงมุมมองถัดไป หรือมุมมองก่อนหน้า นี่คือลักษณะการทำงานในตัวของ StackView

  • วิดเจ็ตจะเลื่อนดูมุมมองต่างๆ ตามลำดับโดยอัตโนมัติเหมือนสไลด์โชว์โดยไม่ต้องมีการโต้ตอบจากผู้ใช้ เนื่องจากการตั้งค่า android:autoAdvanceViewId="@id/stack_view" ในไฟล์ res/xml/stackwidgetinfo.xml การตั้งค่านี้จะมีผลกับรหัสมุมมอง ซึ่งในกรณีนี้คือรหัสมุมมองของมุมมองสแต็ก

  • หากผู้ใช้แตะมุมมองด้านบน วิดเจ็ตจะแสดงข้อความ Toast "แตะมุมมอง n" โดยที่ n คือดัชนี (ตำแหน่ง) ของมุมมองที่แตะ ดูข้อมูลเพิ่มเติมเกี่ยวกับวิธี การใช้งานลักษณะการทำงานได้ที่ส่วนเพิ่มลักษณะการทำงานให้กับแต่ละรายการ

ติดตั้งใช้งานวิดเจ็ตด้วยคอลเล็กชัน

หากต้องการใช้วิดเจ็ตกับคอลเล็กชัน ให้ทำตามขั้นตอนเพื่อใช้วิดเจ็ต แล้วทำตามขั้นตอนเพิ่มเติม 2-3 ขั้นตอน ได้แก่ แก้ไขไฟล์ Manifest เพิ่มมุมมองคอลเล็กชันลงในเลย์เอาต์วิดเจ็ต และแก้ไขAppWidgetProviderคลาสย่อย

ไฟล์ Manifest สำหรับวิดเจ็ตที่มีคอลเล็กชัน

นอกเหนือจากข้อกำหนดที่ระบุไว้ในประกาศวิดเจ็ตใน ไฟล์ Manifest แล้ว คุณต้องทำให้วิดเจ็ตที่มี คอลเล็กชันผูกกับ RemoteViewsService ได้ โดยประกาศบริการในไฟล์ Manifest ด้วยสิทธิ์ BIND_REMOTEVIEWS ซึ่งจะป้องกันไม่ให้แอปพลิเคชันอื่นๆ เข้าถึงข้อมูลของวิดเจ็ตได้อย่างอิสระ

ตัวอย่างเช่น เมื่อสร้างวิดเจ็ตที่ใช้ RemoteViewsService เพื่อป้อนข้อมูลใน มุมมองคอลเล็กชัน รายการในไฟล์ Manifest อาจมีลักษณะดังนี้

<service android:name="MyWidgetService"
    android:permission="android.permission.BIND_REMOTEVIEWS" />

ในตัวอย่างนี้ android:name="MyWidgetService" หมายถึงคลาสย่อยของ RemoteViewsService

เลย์เอาต์สำหรับวิดเจ็ตที่มีคอลเล็กชัน

ข้อกำหนดหลักสำหรับไฟล์ XML ของเลย์เอาต์วิดเจ็ตคือต้องมีมุมมองคอลเล็กชันอย่างใดอย่างหนึ่งต่อไปนี้ ListView, GridView, StackView หรือ AdapterViewFlipper นี่คือไฟล์ widget_layout.xml สำหรับ StackWidget ตัวอย่าง

<FrameLayout xmlns:android="http://schemas.android.com/apk/res/android"
    android:layout_width="match_parent"
    android:layout_height="match_parent">
    <StackView
        android:id="@+id/stack_view"
        android:layout_width="match_parent"
        android:layout_height="match_parent"
        android:gravity="center"
        android:loopViews="true" />
    <TextView
        android:id="@+id/empty_view"
        android:layout_width="match_parent"
        android:layout_height="match_parent"
        android:gravity="center"
        android:background="@drawable/widget_item_background"
        android:textColor="#ffffff"
        android:textStyle="bold"
        android:text="@string/empty_view_text"
        android:textSize="20sp" />
</FrameLayout>

โปรดทราบว่ามุมมองว่างต้องเป็นองค์ประกอบที่อยู่ระดับเดียวกันกับมุมมองคอลเล็กชันที่มุมมองว่างแสดงสถานะว่าง

นอกจากไฟล์เลย์เอาต์สำหรับวิดเจ็ตทั้งหมดแล้ว ให้สร้างไฟล์เลย์เอาต์อีกไฟล์ที่กำหนดเลย์เอาต์สำหรับแต่ละรายการในคอลเล็กชัน เช่น เลย์เอาต์สำหรับหนังสือแต่ละเล่มในคอลเล็กชันหนังสือ StackWidget ตัวอย่างมี ไฟล์เลย์เอาต์ของรายการเพียงไฟล์เดียว widget_item.xml เนื่องจากรายการทั้งหมดใช้เลย์เอาต์เดียวกัน

คลาส AppWidgetProvider สำหรับวิดเจ็ตที่มีคอลเล็กชัน

เช่นเดียวกับวิดเจ็ตปกติ โค้ดส่วนใหญ่ในคลาสย่อย AppWidgetProvider มักจะอยู่ใน onUpdate() ความแตกต่างที่สำคัญในการติดตั้งใช้งานสำหรับ onUpdate() เมื่อสร้างวิดเจ็ตที่มีคอลเล็กชันคือคุณต้องเรียกใช้ setRemoteAdapter() ซึ่งจะบอกมุมมองคอลเล็กชันว่าจะรับข้อมูลจากที่ใด จากนั้น RemoteViewsService จะแสดงผลการติดตั้งใช้งาน RemoteViewsFactory และวิดเจ็ตจะแสดงข้อมูลที่เหมาะสม เมื่อคุณ เรียกใช้เมธอดนี้ ให้ส่ง Intent ที่ชี้ไปยังการติดตั้งใช้งาน RemoteViewsService และรหัสวิดเจ็ตที่ระบุวิดเจ็ตที่จะอัปเดต

ตัวอย่างเช่น StackWidget ตัวอย่างจะใช้เมธอด onUpdate() callback เพื่อตั้งค่า RemoteViewsService เป็นอะแดปเตอร์ระยะไกลสำหรับ คอลเล็กชันวิดเจ็ตดังนี้

Kotlin

override fun onUpdate(
        context: Context,
        appWidgetManager: AppWidgetManager,
        appWidgetIds: IntArray
) {
    // Update each of the widgets with the remote adapter.
    appWidgetIds.forEach { appWidgetId ->

        // Set up the intent that starts the StackViewService, which
        // provides the views for this collection.
        val intent = Intent(context, StackWidgetService::class.java).apply {
            // Add the widget ID to the intent extras.
            putExtra(AppWidgetManager.EXTRA_APPWIDGET_ID, appWidgetId)
            data = Uri.parse(toUri(Intent.URI_INTENT_SCHEME))
        }
        // Instantiate the RemoteViews object for the widget layout.
        val views = RemoteViews(context.packageName, R.layout.widget_layout).apply {
            // Set up the RemoteViews object to use a RemoteViews adapter.
            // This adapter connects to a RemoteViewsService through the
            // specified intent.
            // This is how you populate the data.
            setRemoteAdapter(R.id.stack_view, intent)

            // The empty view is displayed when the collection has no items.
            // It must be in the same layout used to instantiate the
            // RemoteViews object.
            setEmptyView(R.id.stack_view, R.id.empty_view)
        }

        // Do additional processing specific to this widget.

        appWidgetManager.updateAppWidget(appWidgetId, views)
    }
    super.onUpdate(context, appWidgetManager, appWidgetIds)
}

Java

public void onUpdate(Context context, AppWidgetManager appWidgetManager, int[] appWidgetIds) {
    // Update each of the widgets with the remote adapter.
    for (int i = 0; i < appWidgetIds.length; ++i) {

        // Set up the intent that starts the StackViewService, which
        // provides the views for this collection.
        Intent intent = new Intent(context, StackWidgetService.class);
        // Add the widget ID to the intent extras.
        intent.putExtra(AppWidgetManager.EXTRA_APPWIDGET_ID, appWidgetIds[i]);
        intent.setData(Uri.parse(intent.toUri(Intent.URI_INTENT_SCHEME)));
        // Instantiate the RemoteViews object for the widget layout.
        RemoteViews views = new RemoteViews(context.getPackageName(), R.layout.widget_layout);
        // Set up the RemoteViews object to use a RemoteViews adapter.
        // This adapter connects to a RemoteViewsService through the specified
        // intent.
        // This is how you populate the data.
        views.setRemoteAdapter(R.id.stack_view, intent);

        // The empty view is displayed when the collection has no items.
        // It must be in the same layout used to instantiate the RemoteViews
        // object.
        views.setEmptyView(R.id.stack_view, R.id.empty_view);

        // Do additional processing specific to this widget.

        appWidgetManager.updateAppWidget(appWidgetIds[i], views);
    }
    super.onUpdate(context, appWidgetManager, appWidgetIds);
}

คงข้อมูลไว้

ดังที่อธิบายไว้ในหน้านี้ คลาสย่อย RemoteViewsService จะมีRemoteViewsFactory ที่ใช้เพื่อแสดงข้อมูลในมุมมองคอลเล็กชันระยะไกล

โดยเฉพาะอย่างยิ่ง ให้ทำตามขั้นตอนต่อไปนี้

  1. คลาสย่อย RemoteViewsService RemoteViewsService เป็นบริการที่อะแดปเตอร์ระยะไกลสามารถขอ RemoteViews ได้

  2. ในRemoteViewsServiceคลาสย่อย ให้รวมคลาสที่ใช้RemoteViewsFactoryอินเทอร์เฟซ RemoteViewsFactory คืออินเทอร์เฟซสำหรับ อะแดปเตอร์ระหว่างมุมมองการรวบรวมข้อมูลระยะไกล เช่น ListView, GridView, StackView กับข้อมูลพื้นฐานสำหรับมุมมองนั้น การติดตั้งใช้งานของคุณมีหน้าที่สร้างออบเจ็กต์ RemoteViews สำหรับแต่ละรายการในชุดข้อมูล อินเทอร์เฟซนี้เป็น Wrapper แบบบางรอบ Adapter

คุณไม่สามารถพึ่งพาอินสแตนซ์เดียวของบริการหรือข้อมูลใดๆ ที่มีอยู่เพื่อ คงอยู่ได้ อย่าจัดเก็บข้อมูลใน RemoteViewsService เว้นแต่จะเป็นข้อมูลแบบคงที่ หากต้องการให้ข้อมูลของวิดเจ็ตคงอยู่ แนวทางที่ดีที่สุดคือการใช้ ContentProvider ที่มีข้อมูล คงอยู่หลังจากวงจรของกระบวนการ ตัวอย่างเช่น วิดเจ็ตร้านขายของชำสามารถจัดเก็บสถานะของรายการในรายการซื้อของชำแต่ละรายการไว้ในตำแหน่งที่ถาวร เช่น ฐานข้อมูล SQL

เนื้อหาหลักของRemoteViewsServiceการติดตั้งใช้งานคือRemoteViewsFactory ซึ่งอธิบายไว้ในส่วนต่อไปนี้

อินเทอร์เฟซ RemoteViewsFactory

คลาสที่กำหนดเองซึ่งใช้RemoteViewsFactoryอินเทอร์เฟซจะให้ข้อมูลแก่ วิดเจ็ตสำหรับรายการในคอลเล็กชัน โดยการ รวมไฟล์เลย์เอาต์ XML ของรายการวิดเจ็ตกับแหล่งข้อมูล แหล่งที่มาของ ข้อมูลอาจเป็นอะไรก็ได้ตั้งแต่ฐานข้อมูลไปจนถึงอาร์เรย์อย่างง่าย ในStackWidget ตัวอย่าง แหล่งข้อมูลคืออาร์เรย์ของ WidgetItems RemoteViewsFactory ทําหน้าที่เป็นอแดปเตอร์เพื่อเชื่อมข้อมูลกับมุมมองการรวบรวมข้อมูลระยะไกล

วิธีที่สำคัญที่สุด 2 วิธีที่คุณต้องใช้สำหรับคลาสย่อย RemoteViewsFactory คือ onCreate() และ getViewAt()

ระบบจะเรียกใช้ onCreate() เมื่อสร้างโรงงานเป็นครั้งแรก ส่วนนี้คือที่ที่คุณตั้งค่าการเชื่อมต่อหรือเคอร์เซอร์กับแหล่งข้อมูล ตัวอย่างเช่น ตัวอย่าง StackWidget ใช้ onCreate() เพื่อเริ่มต้นอาร์เรย์ของออบเจ็กต์ WidgetItem เมื่อวิดเจ็ตทำงานอยู่ ระบบจะเข้าถึงออบเจ็กต์เหล่านี้โดยใช้ตำแหน่งดัชนีในอาร์เรย์และแสดงข้อความที่ออบเจ็กต์มี

ต่อไปนี้เป็นตัวอย่างจากStackWidgetตัวอย่างRemoteViewsFactory การใช้งานที่แสดงส่วนต่างๆ ของเมธอด onCreate()

Kotlin

private const val REMOTE_VIEW_COUNT: Int = 10

class StackRemoteViewsFactory(
        private val context: Context
) : RemoteViewsService.RemoteViewsFactory {

    private lateinit var widgetItems: List<WidgetItem>

    override fun onCreate() {
        // In onCreate(), set up any connections or cursors to your data
        // source. Heavy lifting, such as downloading or creating content,
        // must be deferred to onDataSetChanged() or getViewAt(). Taking
        // more than 20 seconds on this call results in an ANR.
        widgetItems = List(REMOTE_VIEW_COUNT) { index -> WidgetItem("$index!") }
        ...
    }
    ...
}

Java

class StackRemoteViewsFactory implements RemoteViewsService.RemoteViewsFactory {
    private static final int REMOTE_VIEW_COUNT = 10;
    private List<WidgetItem> widgetItems = new ArrayList<WidgetItem>();

    public void onCreate() {
        // In onCreate(), setup any connections or cursors to your data
        // source. Heavy lifting, such as downloading or creating content,
        // must be deferred to onDataSetChanged() or getViewAt(). Taking
        // more than 20 seconds on this call results in an ANR.
        for (int i = 0; i < REMOTE_VIEW_COUNT; i++) {
            widgetItems.add(new WidgetItem(i + "!"));
        }
        ...
    }
...

เมธอด RemoteViewsFactory getViewAt() จะแสดงผลออบเจ็กต์ RemoteViews ที่สอดคล้องกับข้อมูลที่ position ที่ระบุในชุดข้อมูล ต่อไปนี้เป็น ตัวอย่างจากStackWidgetของตัวอย่างRemoteViewsFactory

Kotlin

override fun getViewAt(position: Int): RemoteViews {
    // Construct a remote views item based on the widget item XML file
    // and set the text based on the position.
    return RemoteViews(context.packageName, R.layout.widget_item).apply {
        setTextViewText(R.id.widget_item, widgetItems[position].text)
    }
}

Java

public RemoteViews getViewAt(int position) {
    // Construct a remote views item based on the widget item XML file
    // and set the text based on the position.
    RemoteViews views = new RemoteViews(context.getPackageName(), R.layout.widget_item);
    views.setTextViewText(R.id.widget_item, widgetItems.get(position).text);
    return views;
}

เพิ่มลักษณะการทำงานให้กับแต่ละรายการ

ส่วนก่อนหน้านี้แสดงวิธีเชื่อมโยงข้อมูลกับคอลเล็กชันวิดเจ็ต แต่จะเกิดอะไรขึ้นหากคุณต้องการเพิ่มลักษณะการทำงานแบบไดนามิกลงในรายการแต่ละรายการใน มุมมองคอลเล็กชัน

ตามที่อธิบายไว้ในจัดการเหตุการณ์ด้วยonUpdate() คลาส โดยปกติคุณจะใช้ setOnClickPendingIntent() เพื่อตั้งค่าลักษณะการคลิกของออบเจ็กต์ เช่น เพื่อ ทําให้ปุ่มเปิดActivity แต่ ไม่อนุญาตให้ใช้วิธีนี้กับมุมมองย่อยในรายการคอลเล็กชันแต่ละรายการ เช่น คุณสามารถใช้ setOnClickPendingIntent() เพื่อตั้งค่าปุ่มส่วนกลาง ในวิดเจ็ต Gmail ที่เปิดแอปได้ แต่จะใช้กับ รายการในรายการแต่ละรายการไม่ได้

แต่หากต้องการเพิ่มลักษณะการคลิกให้กับแต่ละรายการในคอลเล็กชัน ให้ใช้ setOnClickFillInIntent() ซึ่งเกี่ยวข้องกับการตั้งค่าเทมเพลต PendingIntent สำหรับ มุมมองคอลเล็กชัน แล้วตั้งค่า Intent ที่เติมในแต่ละรายการใน คอลเล็กชันผ่าน RemoteViewsFactory

ส่วนนี้ใช้StackWidgetตัวอย่างเพื่ออธิบายวิธีเพิ่มลักษณะการทำงานให้กับแต่ละรายการ ในStackWidgetตัวอย่าง หากผู้ใช้แตะมุมมองด้านบน วิดเจ็ตจะแสดงToastข้อความ "แตะมุมมอง n" โดยที่ n คือ ดัชนี (ตำแหน่ง) ของมุมมองที่แตะ โดยมีวิธีการดังนี้

  • StackWidgetProviderซึ่งเป็นคลาสย่อยของ AppWidgetProvider จะสร้าง PendingIntent ด้วยการดำเนินการที่กำหนดเองชื่อ TOAST_ACTION

  • เมื่อผู้ใช้แตะมุมมอง ระบบจะเรียกใช้ Intent และออกอากาศ TOAST_ACTION

  • การออกอากาศนี้จะถูกสกัดกั้นโดยเมธอด onReceive() ของคลาส StackWidgetProvider และวิดเจ็ตจะแสดงข้อความ Toast สำหรับมุมมองที่แตะ ข้อมูลสำหรับรายการในคอลเล็กชันมาจาก RemoteViewsFactory ผ่าน RemoteViewsService

ตั้งค่าเทมเพลตความตั้งใจที่รอดำเนินการ

StackWidgetProvider (คลาสย่อยของ AppWidgetProvider) ตั้งค่า PendingIntent รายการแต่ละรายการในคอลเล็กชันจะตั้งค่า PendingIntent ของตัวเองไม่ได้ แต่คอลเล็กชันโดยรวมจะตั้งค่าเทมเพลต PendingIntent และแต่ละรายการจะตั้งค่า Fill-In Intent เพื่อสร้างลักษณะการทำงานที่ไม่ซ้ำกัน ในแต่ละรายการ

คลาสนี้ยังได้รับการออกอากาศที่ส่งเมื่อผู้ใช้แตะมุมมองด้วย โดยจะประมวลผลเหตุการณ์นี้ในเมธอด onReceive() หาก การทำงานของ Intent คือ TOAST_ACTION วิดเจ็ตจะแสดงข้อความ Toast สำหรับมุมมองปัจจุบัน

Kotlin

const val TOAST_ACTION = "com.example.android.stackwidget.TOAST_ACTION"
const val EXTRA_ITEM = "com.example.android.stackwidget.EXTRA_ITEM"

class StackWidgetProvider : AppWidgetProvider() {

    ...

    // Called when the BroadcastReceiver receives an Intent broadcast.
    // Checks whether the intent's action is TOAST_ACTION. If it is, the
    // widget displays a Toast message for the current item.
    override fun onReceive(context: Context, intent: Intent) {
        val mgr: AppWidgetManager = AppWidgetManager.getInstance(context)
        if (intent.action == TOAST_ACTION) {
            val appWidgetId: Int = intent.getIntExtra(
                    AppWidgetManager.EXTRA_APPWIDGET_ID,
                    AppWidgetManager.INVALID_APPWIDGET_ID
            )
            // EXTRA_ITEM represents a custom value provided by the Intent
            // passed to the setOnClickFillInIntent() method to indicate the
            // position of the clicked item. See StackRemoteViewsFactory in
            // Set the fill-in Intent for details.
            val viewIndex: Int = intent.getIntExtra(EXTRA_ITEM, 0)
            Toast.makeText(context, "Touched view $viewIndex", Toast.LENGTH_SHORT).show()
        }
        super.onReceive(context, intent)
    }

    override fun onUpdate(
            context: Context,
            appWidgetManager: AppWidgetManager,
            appWidgetIds: IntArray
    ) {
        // Update each of the widgets with the remote adapter.
        appWidgetIds.forEach { appWidgetId ->

            // Sets up the intent that points to the StackViewService that
            // provides the views for this collection.
            val intent = Intent(context, StackWidgetService::class.java).apply {
                putExtra(AppWidgetManager.EXTRA_APPWIDGET_ID, appWidgetId)
                // When intents are compared, the extras are ignored, so embed
                // the extra sinto the data so that the extras are not ignored.
                data = Uri.parse(toUri(Intent.URI_INTENT_SCHEME))
            }
            val rv = RemoteViews(context.packageName, R.layout.widget_layout).apply {
                setRemoteAdapter(R.id.stack_view, intent)

                // The empty view is displayed when the collection has no items.
                // It must be a sibling of the collection view.
                setEmptyView(R.id.stack_view, R.id.empty_view)
            }

            // This section makes it possible for items to have individualized
            // behavior. It does this by setting up a pending intent template.
            // Individuals items of a collection can't set up their own pending
            // intents. Instead, the collection as a whole sets up a pending
            // intent template, and the individual items set a fillInIntent
            // to create unique behavior on an item-by-item basis.
            val toastPendingIntent: PendingIntent = Intent(
                    context,
                    StackWidgetProvider::class.java
            ).run {
                // Set the action for the intent.
                // When the user touches a particular view, it has the effect of
                // broadcasting TOAST_ACTION.
                action = TOAST_ACTION
                putExtra(AppWidgetManager.EXTRA_APPWIDGET_ID, appWidgetId)
                data = Uri.parse(toUri(Intent.URI_INTENT_SCHEME))

                PendingIntent.getBroadcast(context, 0, this, PendingIntent.FLAG_UPDATE_CURRENT)
            }
            rv.setPendingIntentTemplate(R.id.stack_view, toastPendingIntent)

            appWidgetManager.updateAppWidget(appWidgetId, rv)
        }
        super.onUpdate(context, appWidgetManager, appWidgetIds)
    }
}

Java

public class StackWidgetProvider extends AppWidgetProvider {
    public static final String TOAST_ACTION = "com.example.android.stackwidget.TOAST_ACTION";
    public static final String EXTRA_ITEM = "com.example.android.stackwidget.EXTRA_ITEM";

    ...

    // Called when the BroadcastReceiver receives an Intent broadcast.
    // Checks whether the intent's action is TOAST_ACTION. If it is, the
    // widget displays a Toast message for the current item.
    @Override
    public void onReceive(Context context, Intent intent) {
        AppWidgetManager mgr = AppWidgetManager.getInstance(context);
        if (intent.getAction().equals(TOAST_ACTION)) {
            int appWidgetId = intent.getIntExtra(AppWidgetManager.EXTRA_APPWIDGET_ID,
                AppWidgetManager.INVALID_APPWIDGET_ID);
            // EXTRA_ITEM represents a custom value provided by the Intent
            // passed to the setOnClickFillInIntent() method to indicate the
            // position of the clicked item. See StackRemoteViewsFactory in
            // Set the fill-in Intent for details.
            int viewIndex = intent.getIntExtra(EXTRA_ITEM, 0);
            Toast.makeText(context, "Touched view " + viewIndex, Toast.LENGTH_SHORT).show();
        }
        super.onReceive(context, intent);
    }

    @Override
    public void onUpdate(Context context, AppWidgetManager appWidgetManager, int[] appWidgetIds) {
        // Update each of the widgets with the remote adapter.
        for (int i = 0; i < appWidgetIds.length; ++i) {

            // Sets up the intent that points to the StackViewService that
            // provides the views for this collection.
            Intent intent = new Intent(context, StackWidgetService.class);
            intent.putExtra(AppWidgetManager.EXTRA_APPWIDGET_ID, appWidgetIds[i]);
            // When intents are compared, the extras are ignored, so embed
            // the extras into the data so that the extras are not
            // ignored.
            intent.setData(Uri.parse(intent.toUri(Intent.URI_INTENT_SCHEME)));
            RemoteViews rv = new RemoteViews(context.getPackageName(), R.layout.widget_layout);
            rv.setRemoteAdapter(appWidgetIds[i], R.id.stack_view, intent);

            // The empty view is displayed when the collection has no items. It
            // must be a sibling of the collection view.
            rv.setEmptyView(R.id.stack_view, R.id.empty_view);

            // This section makes it possible for items to have individualized
            // behavior. It does this by setting up a pending intent template.
            // Individuals items of a collection can't set up their own pending
            // intents. Instead, the collection as a whole sets up a pending
            // intent template, and the individual items set a fillInIntent
            // to create unique behavior on an item-by-item basis.
            Intent toastIntent = new Intent(context, StackWidgetProvider.class);
            // Set the action for the intent.
            // When the user touches a particular view, it has the effect of
            // broadcasting TOAST_ACTION.
            toastIntent.setAction(StackWidgetProvider.TOAST_ACTION);
            toastIntent.putExtra(AppWidgetManager.EXTRA_APPWIDGET_ID, appWidgetIds[i]);
            intent.setData(Uri.parse(intent.toUri(Intent.URI_INTENT_SCHEME)));
            PendingIntent toastPendingIntent = PendingIntent.getBroadcast(context, 0, toastIntent,
                PendingIntent.FLAG_UPDATE_CURRENT);
            rv.setPendingIntentTemplate(R.id.stack_view, toastPendingIntent);

            appWidgetManager.updateAppWidget(appWidgetIds[i], rv);
        }
        super.onUpdate(context, appWidgetManager, appWidgetIds);
    }
}

ตั้งค่าความตั้งใจในการกรอกข้อมูล

RemoteViewsFactory ต้องตั้งค่าเจตนาในการเติมข้อความในแต่ละรายการในคอลเล็กชัน ซึ่งจะช่วยให้แยกความแตกต่างของการดำเนินการเมื่อคลิกแต่ละรายการได้ จากนั้นระบบจะรวมความตั้งใจในการกรอกข้อมูลกับเทมเพลต PendingIntent เพื่อกำหนด ความตั้งใจสุดท้ายที่จะดำเนินการเมื่อแตะรายการ

Kotlin

private const val REMOTE_VIEW_COUNT: Int = 10

class StackRemoteViewsFactory(
        private val context: Context,
        intent: Intent
) : RemoteViewsService.RemoteViewsFactory {

    private lateinit var widgetItems: List<WidgetItem>
    private val appWidgetId: Int = intent.getIntExtra(
            AppWidgetManager.EXTRA_APPWIDGET_ID,
            AppWidgetManager.INVALID_APPWIDGET_ID
    )

    override fun onCreate() {
        // In onCreate(), set up any connections or cursors to your data source.
        // Heavy lifting, such as downloading or creating content, must be
        // deferred to onDataSetChanged() or getViewAt(). Taking more than 20
        // seconds on this call results in an ANR.
        widgetItems = List(REMOTE_VIEW_COUNT) { index -> WidgetItem("$index!") }
        ...
    }
    ...

    override fun getViewAt(position: Int): RemoteViews {
        // Construct a remote views item based on the widget item XML file
        // and set the text based on the position.
        return RemoteViews(context.packageName, R.layout.widget_item).apply {
            setTextViewText(R.id.widget_item, widgetItems[position].text)

            // Set a fill-intent to fill in the pending intent template.
            // that is set on the collection view in StackWidgetProvider.
            val fillInIntent = Intent().apply {
                Bundle().also { extras ->
                    extras.putInt(EXTRA_ITEM, position)
                    putExtras(extras)
                }
            }
            // Make it possible to distinguish the individual on-click
            // action of a given item.
            setOnClickFillInIntent(R.id.widget_item, fillInIntent)
            ...
        }
    }
    ...
}

Java

public class StackWidgetService extends RemoteViewsService {
    @Override
    public RemoteViewsFactory onGetViewFactory(Intent intent) {
        return new StackRemoteViewsFactory(this.getApplicationContext(), intent);
    }
}

class StackRemoteViewsFactory implements RemoteViewsService.RemoteViewsFactory {
    private static final int count = 10;
    private List<WidgetItem> widgetItems = new ArrayList<WidgetItem>();
    private Context context;
    private int appWidgetId;

    public StackRemoteViewsFactory(Context context, Intent intent) {
        this.context = context;
        appWidgetId = intent.getIntExtra(AppWidgetManager.EXTRA_APPWIDGET_ID,
                AppWidgetManager.INVALID_APPWIDGET_ID);
    }

    // Initialize the data set.
    public void onCreate() {
        // In onCreate(), set up any connections or cursors to your data
        // source. Heavy lifting, such as downloading or creating
        // content, must be deferred to onDataSetChanged() or
        // getViewAt(). Taking more than 20 seconds on this call results
        // in an ANR.
        for (int i = 0; i < count; i++) {
            widgetItems.add(new WidgetItem(i + "!"));
        }
        ...
    }

    // Given the position (index) of a WidgetItem in the array, use the
    // item's text value in combination with the widget item XML file to
    // construct a RemoteViews object.
    public RemoteViews getViewAt(int position) {
        // Position always ranges from 0 to getCount() - 1.

        // Construct a RemoteViews item based on the widget item XML
        // file and set the text based on the position.
        RemoteViews rv = new RemoteViews(context.getPackageName(), R.layout.widget_item);
        rv.setTextViewText(R.id.widget_item, widgetItems.get(position).text);

        // Set a fill-intent to fill in the pending
        // intent template that is set on the collection view in
        // StackWidgetProvider.
        Bundle extras = new Bundle();
        extras.putInt(StackWidgetProvider.EXTRA_ITEM, position);
        Intent fillInIntent = new Intent();
        fillInIntent.putExtras(extras);
        // Make it possible to distinguish the individual on-click
        // action of a given item.
        rv.setOnClickFillInIntent(R.id.widget_item, fillInIntent);

        // Return the RemoteViews object.
        return rv;
    }
    ...
}

อัปเดตข้อมูลคอลเล็กชันอยู่เสมอ

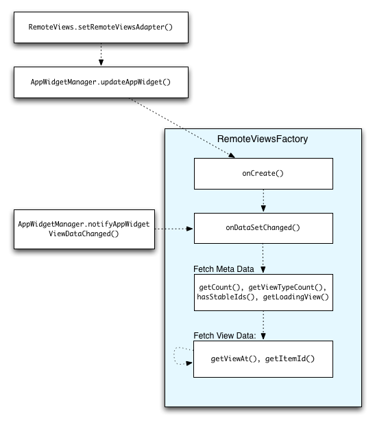
รูปที่ 2 แสดงขั้นตอนการอัปเดตในวิดเจ็ตที่ใช้คอลเล็กชัน โดยจะแสดงวิธีที่โค้ดวิดเจ็ตโต้ตอบกับ RemoteViewsFactory และวิธีที่คุณจะ ทริกเกอร์การอัปเดตได้

รูปที่ 2 การโต้ตอบกับ RemoteViewsFactory ระหว่างการอัปเดต

วิดเจ็ตที่ใช้คอลเล็กชันจะแสดงเนื้อหาล่าสุดแก่ผู้ใช้ได้ เช่น วิดเจ็ต Gmail จะแสดงภาพรวมของกล่องจดหมายให้ผู้ใช้ หากต้องการให้เป็นไปได้ ให้ทริกเกอร์RemoteViewsFactoryและมุมมองการรวบรวมเพื่อดึงและแสดงข้อมูลใหม่

โดยใช้ AppWidgetManager เพื่อเรียก notifyAppWidgetViewDataChanged() การเรียกนี้จะทำให้เกิดการเรียกกลับไปยังเมธอด onDataSetChanged() ของออบเจ็กต์ RemoteViewsFactory ซึ่งช่วยให้คุณดึงข้อมูลใหม่ได้

คุณสามารถดำเนินการที่ต้องใช้การประมวลผลสูงแบบซิงโครนัสภายใน onDataSetChanged()ได้ คุณมั่นใจได้ว่าการเรียกนี้จะเสร็จสมบูรณ์ ก่อนที่จะดึงข้อมูลเมตาหรือข้อมูลการดูจาก RemoteViewsFactory นอกจากนี้ คุณยังสามารถดำเนินการที่ต้องใช้การประมวลผลสูงภายในเมธอด getViewAt() ได้ด้วย หากการเรียกนี้ใช้เวลานาน ระบบจะแสดงมุมมองการโหลดที่ระบุโดยเมธอด getLoadingView() ของออบเจ็กต์ RemoteViewsFactory ในตำแหน่งที่สอดคล้องกันของคอลเล็กชันวิว จนกว่าจะมีการส่งคืน

ใช้ RemoteCollectionItems เพื่อส่งต่อคอลเล็กชันโดยตรง

Android 12 (API ระดับ 31) เพิ่มเมธอด setRemoteAdapter(int viewId, RemoteViews.RemoteCollectionItems items) ซึ่งช่วยให้แอปส่งต่อคอลเล็กชันได้โดยตรงเมื่อแสดงผล มุมมองคอลเล็กชัน หากตั้งค่าอะแดปเตอร์โดยใช้วิธีนี้ คุณไม่จำเป็นต้อง ใช้ RemoteViewsFactory และไม่จำเป็นต้องเรียกใช้ notifyAppWidgetViewDataChanged()

นอกจากจะช่วยให้การป้อนข้อมูลในอแดปเตอร์ง่ายขึ้นแล้ว วิธีนี้ยังช่วย ลดเวลาในการตอบสนองสำหรับการป้อนข้อมูลรายการใหม่เมื่อผู้ใช้เลื่อนลงในรายการเพื่อ ดูรายการใหม่ เราขอแนะนำให้ใช้วิธีนี้ในการตั้งค่าอแดปเตอร์ตราบใดที่ชุดรายการคอลเล็กชันของคุณมีขนาดค่อนข้างเล็ก อย่างไรก็ตาม วิธีนี้ใช้ได้ไม่ดีนักหากคอลเล็กชันมี Bitmaps จำนวนมากที่ส่งไปยัง setImageViewBitmap

หากคอลเล็กชันไม่ได้ใช้ชุดเลย์เอาต์ที่คงที่ (กล่าวคือ หากบางรายการปรากฏเฉพาะบางครั้ง) ให้ใช้ setViewTypeCount เพื่อระบุจำนวนเลย์เอาต์ที่ไม่ซ้ำกันสูงสุดที่คอลเล็กชันจะมีได้ ซึ่งช่วยให้ อแดปเตอร์นำกลับมาใช้ใหม่ได้ในการอัปเดตวิดเจ็ตแอป

ตัวอย่างวิธีใช้คอลเล็กชัน RemoteViews แบบง่ายมีดังนี้

Kotlin

val itemLayouts = listOf(
        R.layout.item_type_1,
        R.layout.item_type_2,
        ...
)

remoteView.setRemoteAdapter(
        R.id.list_view,
        RemoteViews.RemoteCollectionItems.Builder()
            .addItem(/* id= */ ID_1, RemoteViews(context.packageName, R.layout.item_type_1))
            .addItem(/* id= */ ID_2, RemoteViews(context.packageName, R.layout.item_type_2))
            ...
            .setViewTypeCount(itemLayouts.count())
            .build()
)

Java

List<Integer> itemLayouts = Arrays.asList(
    R.layout.item_type_1,
    R.layout.item_type_2,
    ...
);

remoteView.setRemoteAdapter(
    R.id.list_view,
    new RemoteViews.RemoteCollectionItems.Builder()
        .addItem(/* id= */ ID_1, new RemoteViews(context.getPackageName(), R.layout.item_type_1))
        .addItem(/* id= */ ID_2, new RemoteViews(context.getPackageName(), R.layout.item_type_2))
        ...
        .setViewTypeCount(itemLayouts.size())
        .build()
);