Spell checker framework

The Android platform offers a spell checker framework that lets you implement and access spell checking in your app. The framework is one of the Text Service APIs.

To use the framework in your app, you create an Android service that generates a spell checker session object. Based on text you provide, the session object returns spelling suggestions generated by the spell checker.

Spell checker lifecycle

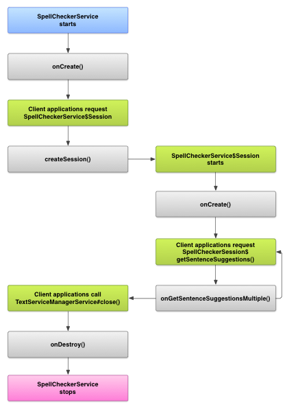
The following diagram shows the lifecycle of the spell checker service:

An image showing the lifecycle for the spelling checker service
Figure 1. The spell checker service lifecycle.

To initiate spell checking, your app starts its implementation of the spell checker service. Clients in your app, such as activities or individual UI elements, request a spell checker session from the service, then use the session to get suggestions for text. As a client terminates its operation, it closes its spell checker session. If necessary, your app can shut down the spell checker service at any time.

Implement a spell checker service

To use the spell checker framework in your app, add a spell checker service component that includes the session object definition. You can also add an optional activity to your app that controls settings. Add an XML metadata file that describes the spell checker service, and add the appropriate elements to your manifest file.

Spell checker classes

Define the service and session object with the following classes:

  • A subclass of SpellCheckerService
    The SpellCheckerService implements both the Service class and the spell checker framework interface. Within your subclass, implement the following method:
    createSession()
    A factory method that returns a SpellCheckerService.Session object to a client that wants to check spelling.
  • An implementation of SpellCheckerService.Session
    An object that the spell checker service provides to clients to let them pass text to the spell checker and receive suggestions. Within this class, implement the following methods:
    onCreate()
    Called by the system in response to createSession(). In this method, you can initialize the SpellCheckerService.Session object based on the current locale and other details.
    onGetSentenceSuggestionsMultiple()
    Performs the actual spell checking. This method returns an array of SentenceSuggestionsInfo containing suggestions for the sentences passed to it.

    Optionally, you can implement onCancel(), which handles requests to cancel spell checking; onGetSuggestions(), which handles a word suggestion request; or onGetSuggestionsMultiple(), which handles batches of word suggestion requests.

Spell checker manifest and metadata

In addition to code, provide the appropriate manifest file and a metadata file for the spell checker.

The manifest file defines the app, the service, and the activity for controlling settings, as shown in the following example:

<manifest xmlns:android="http://schemas.android.com/apk/res/android"
    package="com.example.android.samplespellcheckerservice" >
    <application
        android:label="@string/app_name" >
        <service
            android:label="@string/app_name"
            android:name=".SampleSpellCheckerService"
            android:permission="android.permission.BIND_TEXT_SERVICE" >
            <intent-filter >
                <action android:name="android.service.textservice.SpellCheckerService" />
            </intent-filter>

            <meta-data
                android:name="android.view.textservice.scs"
                android:resource="@xml/spellchecker" />
        </service>

        <activity
            android:label="@string/sample_settings"
            android:name="SpellCheckerSettingsActivity" >
            <intent-filter >
                <action android:name="android.intent.action.MAIN" />
            </intent-filter>
        </activity>
    </application>
</manifest>

Components that want to use the service must request the permission BIND_TEXT_SERVICE to ensure that only the system binds to the service. The service's definition also specifies the spellchecker.xml metadata file, which is described in the next section.

The metadata file spellchecker.xml contains the following XML:

<spell-checker xmlns:android="http://schemas.android.com/apk/res/android"
        android:label="@string/spellchecker_name"
        android:settingsActivity="com.example.SpellCheckerSettingsActivity">
    <subtype
            android:label="@string/subtype_generic"
            android:subtypeLocale="en”
    />
    <subtype
            android:label="@string/subtype_generic"
            android:subtypeLocale="fr”
    />
</spell-checker>

The metadata specifies the activity that the spell checker uses to control settings. It also defines subtypes for the spell checker. In this case, the subtypes define locales that the spell checker can handle.

Access the spell checker service from a client

apps that use TextView and EditText views automatically benefit from spell checking, because TextView automatically uses a spell checker:

An image showing how the spell checker is automatically enabled in EditText
Figure 2. Spell checking in an EditText.

However, you might want to interact directly with a spell checker service in other cases. The following diagram shows the flow of control for interacting with a spell checker service:

An image showing the diagram of the interaction with a spell checker service
Figure 3. Interaction with a spell checker service.

The LatinIME input method editor in the Android Open Source Project contains an example of spell checking.