Tạo phương thức nhập

Trình chỉnh sửa phương thức nhập (IME) là một chế độ kiểm soát người dùng cho phép người dùng nhập văn bản. Android cung cấp một khung phương thức nhập có thể mở rộng, cho phép các ứng dụng cung cấp cho người dùng các phương thức nhập thay thế, chẳng hạn như bàn phím ảo hoặc tính năng nhập liệu bằng lời nói. Sau khi cài đặt IME, người dùng có thể chọn một IME trong phần cài đặt hệ thống và sử dụng IME đó trên toàn bộ hệ thống. Mỗi lần, bạn chỉ có thể bật một IME.

Để thêm một IME vào hệ thống Android, hãy tạo một ứng dụng Android có chứa một lớp mở rộng InputMethodService. Ngoài ra, bạn thường tạo một hoạt động "cài đặt" để chuyển các lựa chọn đến dịch vụ IME. Bạn cũng có thể xác định giao diện người dùng cài đặt hiển thị trong phần cài đặt hệ thống.

Trang này trình bày các chủ đề sau:

Nếu chưa làm việc với IME, trước tiên, hãy đọc bài viết giới thiệu Phương thức nhập trên màn hình.

Vòng đời IME

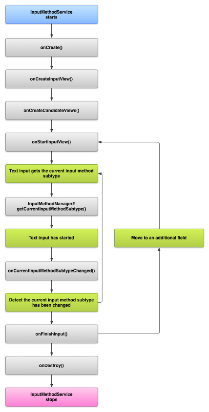
Sơ đồ sau đây mô tả vòng đời của một IME:

Hình ảnh minh hoạ vòng đời của một IME.
Hình 1. Vòng đời của một IME.

Các phần sau đây mô tả cách triển khai giao diện người dùng và mã liên kết với một IME tuân theo vòng đời này.

Khai báo thành phần của IME trong tệp kê khai

Trong hệ thống Android, IME là một ứng dụng Android có chứa dịch vụ IME đặc biệt. Tệp kê khai của ứng dụng phải khai báo dịch vụ, yêu cầu các quyền cần thiết, cung cấp bộ lọc ý định khớp với hành động action.view.InputMethod và cung cấp siêu dữ liệu xác định các đặc điểm của IME. Ngoài ra, để cung cấp giao diện cài đặt cho phép người dùng sửa đổi hành vi của IME, bạn có thể xác định một hoạt động "cài đặt" có thể được khởi chạy từ phần Cài đặt hệ thống.

Đoạn mã sau đây khai báo dịch vụ IME. Đoạn mã này yêu cầu quyền BIND_INPUT_METHOD để cho phép dịch vụ kết nối IME với hệ thống, thiết lập bộ lọc ý định khớp với hành động android.view.InputMethod và xác định siêu dữ liệu cho IME:

<!-- Declares the input method service. -->
<service android:name="FastInputIME"
    android:label="@string/fast_input_label"
    android:permission="android.permission.BIND_INPUT_METHOD">
    <intent-filter>
        <action android:name="android.view.InputMethod" />
    </intent-filter>
    <meta-data android:name="android.view.im"
               android:resource="@xml/method" />
</service>

Đoạn mã tiếp theo khai báo hoạt động cài đặt cho IME. Đoạn mã này có bộ lọc ý định cho ACTION_MAIN, cho biết hoạt động này là điểm truy cập chính cho ứng dụng IME:

<!-- Optional: an activity for controlling the IME settings. -->
<activity android:name="FastInputIMESettings"
    android:label="@string/fast_input_settings">
    <intent-filter>
        <action android:name="android.intent.action.MAIN"/>
    </intent-filter>
</activity>

Bạn cũng có thể cung cấp quyền truy cập vào các chế độ cài đặt của IME trực tiếp từ giao diện người dùng.

API phương thức nhập

Bạn có thể tìm thấy các lớp dành riêng cho IME trong các gói android.inputmethodserviceandroid.view.inputmethod. Lớp KeyEvent đóng vai trò quan trọng trong việc xử lý các ký tự trên bàn phím.

Phần trung tâm của IME là một thành phần dịch vụ – một lớp mở rộng InputMethodService. Ngoài việc triển khai vòng đời dịch vụ thông thường, lớp này còn có các lệnh gọi lại để cung cấp giao diện người dùng của IME, xử lý dữ liệu do người dùng nhập và gửi văn bản đến trường có tiêu điểm. Theo mặc định, lớp InputMethodService cung cấp hầu hết phương thức triển khai để quản lý trạng thái và chế độ hiển thị của IME cũng như giao tiếp với trường nhập dữ liệu hiện tại.

Các lớp sau đây cũng quan trọng:

BaseInputConnection
Xác định kênh giao tiếp từ InputMethod trở về ứng dụng đang nhận đầu vào. Bạn sử dụng nó để đọc văn bản xung quanh con trỏ, chuyển văn bản vào hộp văn bản và gửi các sự kiện chính thô đến ứng dụng. Các ứng dụng phải mở rộng lớp này thay vì triển khai giao diện cơ sở InputConnection.
KeyboardView
Phần mở rộng của View hiển thị bàn phím và phản hồi các sự kiện do người dùng nhập. Bố cục bàn phím được chỉ định bằng một thực thể của Keyboard mà bạn có thể xác định trong tệp XML.

Thiết kế giao diện người dùng cho phương thức nhập

Có hai phần tử hình ảnh chính cho một IME: thành phần hiển thị input (đầu vào) và thành phần hiển thị candidates (đề xuất). Bạn chỉ phải triển khai các phần tử liên quan đến phương thức nhập mà bạn đang thiết kế.

Chế độ xem nhập dữ liệu

Thành phần hiển thị nhập dữ liệu là giao diện người dùng mà người dùng nhập văn bản dưới dạng nhấp phím, viết tay hoặc cử chỉ. Khi IME hiển thị lần đầu tiên, hệ thống sẽ gọi lệnh gọi lại onCreateInputView(). Trong quá trình triển khai phương thức này, hãy tạo bố cục mà bạn muốn hiển thị trong cửa sổ IME và trả bố cục về hệ thống. Đoạn mã sau đây cho thấy một ví dụ về cách triển khai phương thức onCreateInputView():

Kotlin

override fun onCreateInputView(): View {
    return layoutInflater.inflate(R.layout.input, null).apply {
        if (this is MyKeyboardView) {
            setOnKeyboardActionListener(this@MyInputMethod)
            keyboard = latinKeyboard
        }
    }
}

Java

@Override
public View onCreateInputView() {
    MyKeyboardView inputView =
        (MyKeyboardView) getLayoutInflater().inflate(R.layout.input, null);

    inputView.setOnKeyboardActionListener(this);
    inputView.setKeyboard(latinKeyboard);

    return inputView;
}

Trong ví dụ này, MyKeyboardView là một phiên bản của cách triển khai tuỳ chỉnh KeyboardView hiển thị Keyboard.

Chế độ xem đề xuất

Chế độ xem đề xuất là giao diện người dùng trong đó IME hiển thị nội dung chỉnh sửa hoặc đề xuất từ ngữ có thể có để người dùng chọn. Trong vòng đời IME, hệ thống gọi onCreateCandidatesView() khi đã sẵn sàng hiển thị thành phần hiển thị đề xuất. Trong quá trình triển khai phương thức này, hãy trả về một bố cục hiển thị từ đề xuất hoặc trả về giá trị rỗng nếu bạn không muốn hiển thị bất kỳ nội dung nào. Phản hồi rỗng là hành vi mặc định nên bạn không cần phải triển khai phản hồi này nếu không cung cấp nội dung đề xuất.

Những điều cần cân nhắc khi thiết kế giao diện người dùng

Phần này mô tả một số cân nhắc về thiết kế giao diện người dùng cho IME.

Xử lý nhiều kích thước màn hình

Giao diện người dùng cho IME của bạn phải có thể chia tỷ lệ cho nhiều kích thước màn hình và xử lý cả hướng ngang và dọc. Ở chế độ IME không toàn màn hình, hãy để đủ không gian để ứng dụng hiển thị trường văn bản và mọi ngữ cảnh liên quan, sao cho IME chiếm không quá một nửa màn hình. Ở chế độ IME toàn màn hình, đây không phải là vấn đề.

Xử lý nhiều loại dữ liệu đầu vào

Trường văn bản Android cho phép bạn đặt một loại dữ liệu đầu vào cụ thể, chẳng hạn như văn bản dạng tự do, số, URL, địa chỉ email và chuỗi tìm kiếm. Khi triển khai một IME mới, hãy phát hiện loại dữ liệu đầu vào của từng trường và cung cấp giao diện thích hợp cho trường đó. Tuy nhiên, bạn không cần phải thiết lập IME để kiểm tra xem người dùng có nhập văn bản hợp lệ cho loại dữ liệu đầu vào hay không. Đây là trách nhiệm của ứng dụng sở hữu trường văn bản.

Ví dụ: sau đây là giao diện mà IME tiếng Latinh cung cấp cho dữ liệu đầu vào dạng văn bản của nền tảng Android:

Hình ảnh cho thấy một dữ liệu đầu vào dạng văn bản trên IME tiếng Latinh
Hình 2. Nhập văn bản bằng IME tiếng Latinh.

Và đây là giao diện mà IME tiếng Latinh cung cấp cho dữ liệu đầu vào dạng số của nền tảng Android:

Hình ảnh cho thấy một dữ liệu đầu vào dạng số trên IME tiếng Latinh
Hình 3. Dữ liệu đầu vào số của IME tiếng Latinh.

Khi một trường nhập dữ liệu nhận focus và IME của bạn bắt đầu, hệ thống sẽ gọi onStartInputView(), chuyển vào một đối tượng EditorInfo có chứa thông tin chi tiết về loại dữ liệu đầu vào và các thuộc tính khác của trường văn bản. Trong đối tượng này, trường inputType chứa loại dữ liệu đầu vào của trường văn bản.

Trường inputType là một int chứa các mẫu bit cho nhiều chế độ cài đặt loại dữ liệu đầu vào. Để kiểm thử trường đó cho loại dữ liệu đầu vào của trường văn bản, hãy che trường đó bằng TYPE_MASK_CLASS không đổi, như thế này:

Kotlin

inputType and InputType.TYPE_MASK_CLASS

Java

inputType & InputType.TYPE_MASK_CLASS

Mẫu bit loại dữ liệu đầu vào có thể có một trong các giá trị sau:

TYPE_CLASS_NUMBER
Trường văn bản để nhập số. Như minh hoạ trong hình 3, IME tiếng Latinh hiển thị một bàn phím số cho các trường thuộc loại này.
TYPE_CLASS_DATETIME
Trường văn bản để nhập ngày và giờ.
TYPE_CLASS_PHONE
Trường văn bản để nhập số điện thoại.
TYPE_CLASS_TEXT
Trường văn bản để nhập mọi ký tự được hỗ trợ.

Các hằng số này được mô tả chi tiết hơn trong tài liệu tham khảo cho InputType.

Trường inputType có thể chứa các bit khác cho biết một biến thể của loại trường văn bản, chẳng hạn như:

TYPE_TEXT_VARIATION_PASSWORD
Một biến thể của TYPE_CLASS_TEXT để nhập mật khẩu. Phương thức nhập sẽ hiển thị các hoạ tiết in thay vì văn bản thực tế.
TYPE_TEXT_VARIATION_URI
Một biến thể của TYPE_CLASS_TEXT để nhập URL của trang web và các Giá trị nhận dạng tài nguyên đồng nhất (URI) khác.
TYPE_TEXT_FLAG_AUTO_COMPLETE
Một biến thể của TYPE_CLASS_TEXT để nhập văn bản mà ứng dụng tự động hoàn thành từ từ điển, tìm kiếm hoặc chức năng khác.

Che inputType bằng hằng số thích hợp khi bạn kiểm thử các biến thể này. Các hằng số mặt nạ hiện có được liệt kê trong tài liệu tham khảo về InputType.

Gửi văn bản đến ứng dụng

Khi người dùng nhập văn bản bằng IME, bạn có thể gửi văn bản đến ứng dụng bằng cách gửi từng sự kiện chính hoặc bằng cách chỉnh sửa văn bản xung quanh con trỏ trong trường văn bản của ứng dụng. Trong cả hai trường hợp, hãy sử dụng một phiên bản của InputConnection để gửi văn bản. Để nhận phiên bản này, hãy gọi InputMethodService.getCurrentInputConnection().

Chỉnh sửa văn bản quanh con trỏ

Khi bạn xử lý việc chỉnh sửa văn bản hiện có, một số phương thức hữu ích trong BaseInputConnection là:

getTextBeforeCursor()
Trả về một CharSequence chứa số ký tự yêu cầu trước vị trí con trỏ hiện tại.
getTextAfterCursor()
Trả về CharSequence chứa số ký tự yêu cầu sau vị trí con trỏ hiện tại.
deleteSurroundingText()
Xoá số ký tự chỉ định trước và sau vị trí con trỏ hiện tại.
commitText()
Gửi CharSequence vào trường văn bản và đặt vị trí con trỏ mới.

Ví dụ: đoạn mã sau đây cho biết cách thay thế 4 ký tự ở bên trái của con trỏ bằng văn bản "Hello!" (Xin chào!):

Kotlin

currentInputConnection.also { ic: InputConnection ->
    ic.deleteSurroundingText(4, 0)
    ic.commitText("Hello", 1)
    ic.commitText("!", 1)
}

Java

InputConnection ic = getCurrentInputConnection();
ic.deleteSurroundingText(4, 0);
ic.commitText("Hello", 1);
ic.commitText("!", 1);

Hỗ trợ soạn văn bản trước khi gửi

Nếu IME của bạn dự đoán văn bản hoặc yêu cầu nhiều bước để soạn một ký tự hoặc từ, thì bạn có thể hiển thị tiến trình trong trường văn bản cho đến khi người dùng gửi từ đó. Sau đó, bạn có thể thay thế bố cục từng phần bằng văn bản hoàn chỉnh. Bạn có thể xử lý văn bản đặc biệt bằng cách thêm một span vào văn bản khi chuyển văn bản đó đến setComposingText().

Đoạn mã sau đây minh hoạ cách hiển thị tiến trình trong một trường văn bản:

Kotlin

currentInputConnection.also { ic: InputConnection ->
    ic.setComposingText("Composi", 1)
    ic.setComposingText("Composin", 1)
    ic.commitText("Composing ", 1)
}

Java

InputConnection ic = getCurrentInputConnection();
ic.setComposingText("Composi", 1);
ic.setComposingText("Composin", 1);
ic.commitText("Composing ", 1);

Chặn sự kiện liên quan đến phím cứng

Mặc dù cửa sổ phương thức nhập không có tiêu điểm rõ ràng, nhưng trước tiên, cửa sổ này nhận các sự kiện liên quan đến phím cứng và có thể sử dụng hoặc chuyển tiếp các sự kiện này đến ứng dụng. Ví dụ: bạn có thể muốn sử dụng các phím định hướng để điều hướng trong giao diện người dùng cho thao tác lựa chọn đề xuất trong quá trình soạn. Bạn cũng có thể muốn giữ phím quay lại để đóng mọi hộp thoại bắt nguồn từ cửa sổ phương thức nhập.

Để chặn các phím cứng, hãy ghi đè onKeyDown()onKeyUp().

Gọi phương thức super() cho các khoá mà bạn không muốn tự xử lý.

Tạo loại phụ IME

Loại phụ cho phép IME hiển thị nhiều chế độ nhập và ngôn ngữ mà IME hỗ trợ. Loại phụ có thể đại diện cho những điều sau:

  • Ngôn ngữ, chẳng hạn như en_US hoặc fr_FR
  • Chế độ nhập, chẳng hạn như giọng nói, bàn phím hoặc chữ viết tay
  • Các kiểu nhập, biểu mẫu hoặc thuộc tính khác dành riêng cho IME, chẳng hạn như bố cục bàn phím 10 phím hoặc QWERTY

Chế độ này có thể là bất kỳ văn bản nào, chẳng hạn như "bàn phím" hoặc "giọng nói". Loại phụ cũng có thể hiển thị tổ hợp các chế độ này.

Thông tin loại phụ được dùng cho hộp thoại của trình chuyển đổi IME có trong thanh thông báo và cho các chế độ cài đặt IME. Thông tin này cũng cho phép khung trực tiếp hiển thị một loại phụ cụ thể của IME. Khi bạn tạo IME, hãy sử dụng tiện ích loại phụ vì tiện ích này giúp người dùng xác định và chuyển đổi giữa nhiều ngôn ngữ và chế độ IME.

Bạn xác định các loại phụ trong một trong các tệp tài nguyên XML của phương thức nhập bằng cách sử dụng phần tử <subtype>. Đoạn mã sau đây xác định một IME có 2 loại phụ: một loại phụ bàn phím cho ngôn ngữ tiếng Anh (Mỹ) và một loại phụ bàn phím khác cho ngôn ngữ tiếng Pháp ở Pháp:

<input-method xmlns:android="http://schemas.android.com/apk/res/android"
        android:settingsActivity="com.example.softkeyboard.Settings"
        android:icon="@drawable/ime_icon">
    <subtype android:name="@string/display_name_english_keyboard_ime"
            android:icon="@drawable/subtype_icon_english_keyboard_ime"
            android:languageTag="en-US"
            android:imeSubtypeMode="keyboard"
            android:imeSubtypeExtraValue="somePrivateOption=true" />
    <subtype android:name="@string/display_name_french_keyboard_ime"
            android:icon="@drawable/subtype_icon_french_keyboard_ime"
            android:languageTag="fr-FR"
            android:imeSubtypeMode="keyboard"
            android:imeSubtypeExtraValue="someVariable=30,someInternalOption=false" />
    <subtype android:name="@string/display_name_german_keyboard_ime" ... />
</input-method>

Để đảm bảo rằng các loại phụ của bạn được gắn nhãn chính xác trong giao diện người dùng, hãy sử dụng `%s` để lấy nhãn loại phụ giống với nhãn ngôn ngữ của loại phụ. Điều này được minh hoạ trong 2 đoạn mã tiếp theo. Đoạn mã đầu tiên cho thấy một phần của tệp XML của phương thức nhập:

<subtype
    android:label="@string/label_subtype_generic"
    android:imeSubtypeLocale="en_US"
    android:icon="@drawable/icon_en_us"
    android:imeSubtypeMode="keyboard" />

Đoạn mã tiếp theo là một phần của tệp strings.xml của IME. Tài nguyên chuỗi label_subtype_generic, dùng theo định nghĩa giao diện người dùng của phương thức nhập để đặt nhãn của loại phụ, được định nghĩa như sau:

<string name="label_subtype_generic">%s</string>

Chế độ cài đặt này giúp tên hiển thị của loại phụ khớp với chế độ cài đặt ngôn ngữ. Ví dụ: với bất kỳ ngôn ngữ tiếng Anh nào, tên hiển thị là "Tiếng Anh (Hoa Kỳ)".

Chọn loại phụ IME từ thanh thông báo

Hệ thống Android quản lý mọi loại phụ mà mọi IME hiển thị. Loại phụ IME được coi là các chế độ của IME mà chúng thuộc về. Người dùng có thể chuyển từ thanh thông báo hoặc ứng dụng Cài đặt đến một trình đơn gồm các loại phụ IME có sẵn, như minh hoạ trong hình sau:

Hình ảnh minh hoạ trình đơn Hệ thống Ngôn ngữ và phương thức nhập
Hình 4. Trình đơn hệ thống Ngôn ngữ và phương thức nhập.

Chọn loại phụ IME từ phần Cài đặt hệ thống

Người dùng cũng có thể kiểm soát cách sử dụng các loại phụ trong bảng cài đặt Ngôn ngữ và phương thức nhập trong phần cài đặt hệ thống:

Hình ảnh cho thấy trình đơn chọn Ngôn ngữ
Hình 5. Trình đơn hệ thống Ngôn ngữ

Chuyển đổi giữa các loại phụ IME

Bạn có thể cho phép người dùng dễ dàng chuyển đổi giữa các loại phụ IME bằng cách cung cấp một phím chuyển đổi, chẳng hạn như biểu tượng ngôn ngữ hình quả địa cầu trên bàn phím. Điều này giúp cải thiện khả năng sử dụng của bàn phím và mang lại sự thuận tiện cho người dùng. Để bật tính năng chuyển đổi này, hãy thực hiện các bước sau:

  1. Khai báo supportsSwitchingToNextInputMethod = "true" trong tệp tài nguyên XML của phương thức nhập. Khai báo của bạn phải có dạng tương tự như đoạn mã sau:
    <input-method xmlns:android="http://schemas.android.com/apk/res/android"
            android:settingsActivity="com.example.softkeyboard.Settings"
            android:icon="@drawable/ime_icon"
            android:supportsSwitchingToNextInputMethod="true">
  2. Gọi phương thức shouldOfferSwitchingToNextInputMethod().
  3. Nếu phương thức trả về true (đúng), hãy hiển thị phím chuyển đổi.
  4. Khi người dùng nhấn phím chuyển đổi, hãy gọi switchToNextInputMethod(), chuyển giá trị false (sai). Giá trị false (sai) báo cho hệ thống biết để xử lý mọi loại phụ như nhau, bất kể chúng thuộc IME nào. Nếu chỉ định là true (đúng), hệ thống sẽ phải chuyển qua các loại phụ trong IME hiện tại.

Lưu ý chung về IME

Dưới đây là những điều khác cần cân nhắc khi bạn triển khai IME:

  • Cung cấp cho người dùng cách để đặt các tuỳ chọn trực tiếp từ giao diện người dùng của IME.
  • Cung cấp cho người dùng cách chuyển sang một IME khác ngay từ giao diện người dùng phương thức nhập, vì có thể có nhiều IME được cài đặt trên thiết bị.
  • Hiển thị nhanh giao diện người dùng của IME. Tải trước hoặc tải theo yêu cầu bất kỳ tài nguyên lớn nào để người dùng thấy IME ngay khi họ nhấn vào một trường văn bản. Tài nguyên và thành phần hiển thị bộ nhớ đệm cho các lệnh gọi tiếp theo của phương thức nhập.
  • Giải phóng các bản phân bổ bộ nhớ lớn ngay sau khi cửa sổ phương thức nhập bị ẩn, nhờ vậy, các ứng dụng có đủ bộ nhớ để chạy. Sử dụng một thông báo trì hoãn để phát hành tài nguyên nếu IME bị ẩn trong vài giây.
  • Đảm bảo rằng người dùng có thể nhập nhiều ký tự nhất có thể cho ngôn ngữ hoặc ngôn ngữ và quốc gia liên kết với IME. Người dùng có thể sử dụng dấu câu trong mật khẩu hoặc tên người dùng, vì vậy, IME của bạn phải cung cấp nhiều ký tự để cho phép người dùng nhập mật khẩu và truy cập vào thiết bị.