Um editor de método de entrada (IME, na sigla em inglês) é um controle que permite que os usuários insiram texto. O Android oferece um framework de método de entrada extensível que permite que os aplicativos ofereçam aos usuários métodos de entrada alternativos, como teclados na tela ou entrada de voz. Depois de instalar os IMEs, o usuário pode selecionar um nas configurações do sistema e usá-lo em todo o sistema. Só é possível ativar um IME por vez.
Para adicionar um IME ao sistema Android, crie um aplicativo para Android que contenha uma classe que
estenda
InputMethodService.
Além disso, você geralmente precisa criar uma atividade de "configurações" que transmita opções para o serviço do IME. Você
também pode definir uma interface de configurações que é exibida como parte das configurações do sistema.
Nesta página, abordamos os seguintes tópicos:
- O ciclo de vida do IME
- Como declarar componentes do IME no manifesto do aplicativo
- A API IME
- Como criar uma interface do IME
- Como enviar texto de um IME para um aplicativo
- Como trabalhar com subtipos de IME
- Outras considerações sobre o IME
Se você nunca trabalhou com IMEs, leia o artigo introdutório Métodos de entrada na tela antes de começar.
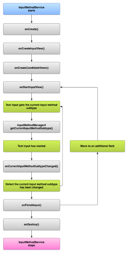
O ciclo de vida do IME
O diagrama a seguir descreve o ciclo de vida de um IME:
As seções a seguir descrevem como implementar a interface e o código associados a um IME que segue esse ciclo de vida.
Declarar os componentes do IME no manifesto
No sistema Android, um IME é um aplicativo para Android que contém um serviço de IME especial. O
arquivo de manifesto do aplicativo precisa declarar o serviço, solicitar as permissões necessárias, fornecer um
filtro de intent que corresponda à ação action.view.InputMethod e fornecer metadados
que definam as características do IME. Além disso, para fornecer uma interface de configurações que permita ao
usuário modificar o comportamento do IME, você pode definir uma atividade de "configurações" que pode ser iniciada nas
configurações do sistema.
O snippet a seguir declara um serviço de IME. Ele solicita a permissão
BIND_INPUT_METHOD
para permitir que o serviço conecte o IME ao sistema, configura um filtro de intent que corresponda à ação
android.view.InputMethod e define metadados para o IME:
<!-- Declares the input method service. --> <service android:name="FastInputIME" android:label="@string/fast_input_label" android:permission="android.permission.BIND_INPUT_METHOD"> <intent-filter> <action android:name="android.view.InputMethod" /> </intent-filter> <meta-data android:name="android.view.im" android:resource="@xml/method" /> </service>
O próximo snippet declara a atividade de configurações do IME. Ela tem um filtro de intent para
ACTION_MAIN que
indica que essa atividade é o ponto de entrada principal para o aplicativo de IME:
<!-- Optional: an activity for controlling the IME settings. --> <activity android:name="FastInputIMESettings" android:label="@string/fast_input_settings"> <intent-filter> <action android:name="android.intent.action.MAIN"/> </intent-filter> </activity>
Você também pode fornecer acesso às configurações do IME diretamente na interface dele.
A API do método de entrada
Classes específicas para IMEs são encontradas nos pacotes
android.inputmethodservice
e
android.view.inputmethod. A classe KeyEvent é
importante para lidar com caracteres do teclado.
A parte central de um IME é um componente de serviço, uma classe que estende
InputMethodService. Além de implementar o ciclo de vida normal do serviço, essa
classe tem callbacks para fornecer a UI do seu IME, processar a entrada do usuário e enviar texto para o
campo em foco. Por padrão, a classe InputMethodService fornece a maior parte da
implementação para gerenciar o estado e a visibilidade do IME e se comunicar com o campo
de entrada atual.
As seguintes classes também são importantes:
BaseInputConnection-
Define o canal de comunicação de um
InputMethodpara o aplicativo que está recebendo a entrada. Você pode usá-lo para ler o texto ao redor do cursor, confirmar o texto para a caixa de texto e enviar eventos de chave brutos para o aplicativo. Os aplicativos precisam estender essa classe, em vez de implementar a interface baseInputConnection. KeyboardView-
Uma extensão de
Viewque renderiza um teclado e responde a eventos de entrada do usuário. O layout do teclado é especificado por uma instância deKeyboard, que você pode definir em um arquivo XML.
Projetar a IU do método de entrada
Há dois elementos visuais principais para um IME: a visualização de entrada e a visualização candidata. Você só precisa implementar os elementos relevantes para o método de entrada que está criando.
Visualização de entrada
A visualização de entrada é a interface em que o usuário insere texto na forma de cliques em teclas, escrita à mão ou
gestos. Quando o IME é exibido pela primeira vez, o sistema chama o callback
onCreateInputView(). Na implementação desse método, crie o layout que você quer exibir na janela do IME
e retorne o layout para o sistema. O snippet a seguir mostra um exemplo de implementação
do método onCreateInputView():
Kotlin
override fun onCreateInputView(): View { return layoutInflater.inflate(R.layout.input, null).apply { if (this is MyKeyboardView) { setOnKeyboardActionListener(this@MyInputMethod) keyboard = latinKeyboard } } }
Java
@Override public View onCreateInputView() { MyKeyboardView inputView = (MyKeyboardView) getLayoutInflater().inflate(R.layout.input, null); inputView.setOnKeyboardActionListener(this); inputView.setKeyboard(latinKeyboard); return inputView; }
Neste exemplo, MyKeyboardView é uma instância de uma implementação personalizada de
KeyboardView que renderiza um Keyboard.
Visualização candidata
A visualização candidata é a UI em que o IME exibe possíveis correções de palavras ou sugestões
para o usuário selecionar. No ciclo de vida do IME, o sistema chama
onCreateCandidatesView()
quando está pronto para mostrar a visualização de candidatos. Na sua implementação desse método, retorne um
layout que mostre sugestões de palavras ou retorne "nulo" se você não quiser exibir nada. Uma resposta nula é o comportamento padrão. Portanto, não é necessário implementá-la se você não fornece sugestões.
Considerações sobre o design da IU
Esta seção descreve algumas considerações de design da interface para IMEs.
Processar vários tamanhos de tela
A interface do seu IME precisa poder ser dimensionada para diferentes tamanhos de tela e lidar com as orientações paisagem e retrato. No modo IME de tela normal, deixe espaço suficiente para que o aplicativo mostre o campo de texto e qualquer contexto associado para que não mais que a metade da tela seja ocupada pelo IME. No modo IME de tela cheia, isso não é um problema.
Processar diferentes tipos de entrada
Os campos de texto do Android permitem que você defina um tipo de entrada específico, como texto de forma livre, números, URLs, endereços de e-mail e strings de pesquisa. Ao implementar um novo IME, detecte o tipo de entrada de cada campo e forneça a interface adequada para ele. No entanto, você não precisa configurar o IME para verificar se o usuário inseriu um texto válido para o tipo de entrada. Isso é responsabilidade do aplicativo proprietário do campo de texto.
Por exemplo, veja a interface que o IME Latin oferece para a entrada de texto da plataforma Android:
E aqui está a interface que o IME Latin oferece para a entrada numérica da plataforma Android:
Quando um campo de entrada recebe foco e seu IME é iniciado, o sistema chama
onStartInputView(),
transmitindo um objeto
EditorInfo
que contém detalhes sobre o tipo de entrada e outros atributos do campo de texto. Nesse objeto, o campo
inputType
contém o tipo de entrada do campo de texto.
O campo inputType é um int que contém padrões de bits para várias configurações de tipo de entrada. Para testar o tipo de entrada do campo de texto, mascare-o com a constante
TYPE_MASK_CLASS,
desta forma:
Kotlin
inputType and InputType.TYPE_MASK_CLASS
Java
inputType & InputType.TYPE_MASK_CLASS
O padrão de bits do tipo de entrada pode ter um de vários valores, incluindo:
TYPE_CLASS_NUMBER- Um campo de texto para inserir números. Como ilustrado na Figura 3, o IME Latin exibe um teclado numérico para campos desse tipo.
TYPE_CLASS_DATETIME- Um campo de texto para inserir uma data e hora.
TYPE_CLASS_PHONE- Um campo de texto para inserir números de telefone.
TYPE_CLASS_TEXT- Um campo de texto para inserir qualquer caractere compatível.
Essas constantes são descritas em mais detalhes na documentação de referência para
InputType.
O campo inputType pode conter outros bits que indicam uma variante do tipo de campo de texto, como:
TYPE_TEXT_VARIATION_PASSWORD- Uma variante de
TYPE_CLASS_TEXTpara inserir senhas. O método de entrada exibe dingbats em vez do texto real. TYPE_TEXT_VARIATION_URI- Uma variante de
TYPE_CLASS_TEXTpara inserir URLs da Web e outros Identificadores uniformes de recurso (URIs, na sigla em inglês). TYPE_TEXT_FLAG_AUTO_COMPLETE- Uma variante de
TYPE_CLASS_TEXTpara inserir texto que o aplicativo preenche automaticamente a partir de um dicionário, pesquisa ou outra facilidade.
Mascare inputType com a constante adequada ao testar essas variantes. As constantes de máscara disponíveis estão listadas na documentação de referência para InputType.
Enviar texto para o aplicativo
À medida que o usuário insere dados com seu IME, é possível enviar textos para o aplicativo, enviando eventos de teclas individuais ou editando o texto ao redor do cursor no campo de texto do aplicativo. De qualquer forma, use uma instância de InputConnection para entregar o texto. Para acessar essa instância, chame
InputMethodService.getCurrentInputConnection().
Editar o texto ao redor do cursor
Ao editar o texto existente, alguns métodos úteis em
BaseInputConnection são os seguintes:
-
getTextBeforeCursor() - Retorna um
CharSequencecontendo o número de caracteres solicitados antes da posição atual do cursor. -
getTextAfterCursor() - Retorna um
CharSequencecontendo o número de caracteres solicitados após a posição atual do cursor. -
deleteSurroundingText() - Exclui o número específico de caracteres antes e depois da posição atual do cursor.
-
commitText() - Confirma um
CharSequencepara o campo de texto e define uma nova posição do cursor.
Por exemplo, o snippet a seguir mostra como substituir os quatro caracteres à esquerda do cursor pelo texto "Hello!":
Kotlin
currentInputConnection.also { ic: InputConnection -> ic.deleteSurroundingText(4, 0) ic.commitText("Hello", 1) ic.commitText("!", 1) }
Java
InputConnection ic = getCurrentInputConnection(); ic.deleteSurroundingText(4, 0); ic.commitText("Hello", 1); ic.commitText("!", 1);
Suporte para escrever um texto antes de confirmar
Se o IME fizer previsão de texto ou exigir várias etapas para compor um glifo ou uma palavra, você poderá mostrar o
progresso no campo de texto até que o usuário confirme a palavra. Em seguida, você pode substituir a composição parcial
pelo texto concluído. Você pode dar tratamento especial ao texto adicionando um
span a ele ao transmitir ele para
setComposingText().
O snippet a seguir demonstra como mostrar o progresso em um campo de texto:
Kotlin
currentInputConnection.also { ic: InputConnection -> ic.setComposingText("Composi", 1) ic.setComposingText("Composin", 1) ic.commitText("Composing ", 1) }
Java
InputConnection ic = getCurrentInputConnection(); ic.setComposingText("Composi", 1); ic.setComposingText("Composin", 1); ic.commitText("Composing ", 1);
Interceptar eventos de chave de hardware
Embora a janela do método de entrada não tenha foco explícito, ela recebe os eventos de teclas de hardware primeiro e pode consumi-los ou encaminhá-los ao aplicativo. Por exemplo, você pode consumir as teclas direcionais para navegar na interface e fazer a seleção de candidatos durante a composição. Você também pode interceptar a tecla "Voltar" para dispensar qualquer caixa de diálogo proveniente da janela do método de entrada.
Para interceptar teclas de hardware, substitua
onKeyDown()
e
onKeyUp().
Chame o método super() para as chaves que você não quer manipular.
Criar um subtipo de IME
Os subtipos permitem que o IME exponha diversos modelos de entrada e idiomas compatíveis com o IME. Um subtipo pode representar o seguinte:
- Uma localidade, como en_US ou fr_FR
- um modo de entrada, como voz, teclado ou escrita à mão;
- Outros estilos de entrada, formulários ou propriedades específicos do IME, como layouts de teclado qwerty ou com 10 teclas
O modo pode ser qualquer texto, como "teclado" ou "voz". Um subtipo também pode expor uma combinação deles.
As informações de subtipo são usadas para uma caixa de diálogo do alternador de IME, que está disponível na barra de notificação e nas configurações do IME. As informações também permitem que o framework exiba diretamente um subtipo específico de um IME. Use o recurso de subtipo ao criar um IME, porque ele ajuda o usuário a identificar e alternar entre diferentes idiomas e modos do IME.
Defina subtipos em um dos arquivos de recursos XML do método de entrada, usando o elemento
<subtype>. O snippet de código a seguir define um IME com dois subtipos: um
subtipo de teclado para a localidade em inglês americano e outro para a localidade em francês
da França:
<input-method xmlns:android="http://schemas.android.com/apk/res/android" android:settingsActivity="com.example.softkeyboard.Settings" android:icon="@drawable/ime_icon"> <subtype android:name="@string/display_name_english_keyboard_ime" android:icon="@drawable/subtype_icon_english_keyboard_ime" android:languageTag="en-US" android:imeSubtypeMode="keyboard" android:imeSubtypeExtraValue="somePrivateOption=true" /> <subtype android:name="@string/display_name_french_keyboard_ime" android:icon="@drawable/subtype_icon_french_keyboard_ime" android:languageTag="fr-FR" android:imeSubtypeMode="keyboard" android:imeSubtypeExtraValue="someVariable=30,someInternalOption=false" /> <subtype android:name="@string/display_name_german_keyboard_ime" ... /> </input-method>
Para garantir que os subtipos sejam marcados corretamente na interface, use `%s` para receber um marcador de subtipo que seja igual ao marcador de localidade do subtipo. Isso é demonstrado nos próximos dois snippets de código. O primeiro snippet mostra parte do arquivo XML do método de entrada:
<subtype android:label="@string/label_subtype_generic" android:imeSubtypeLocale="en_US" android:icon="@drawable/icon_en_us" android:imeSubtypeMode="keyboard" />
O snippet seguinte faz parte do arquivo strings.xml do IME. O recurso de string
label_subtype_generic, que é usado pela definição da interface do método de entrada para definir o
rótulo do subtipo, é definido da seguinte maneira:
<string name="label_subtype_generic">%s</string>Essa configuração faz com que o nome de exibição do subtipo corresponda à configuração de localidade. Por exemplo, em qualquer localidade em inglês, o nome de exibição é "English (United States)".
Escolher os subtipos de IME na barra de notificações
O sistema Android gerencia todos os subtipos expostos por todos os IMEs. Os subtipos de IME são tratados como modos do IME a que pertencem. O usuário pode navegar da barra de notificações ou do app Configurações até um menu de subtipos de IME disponíveis, conforme mostrado na figura a seguir:
Escolher os subtipos de IME nas configurações do sistema
O usuário também pode controlar como os subtipos são usados no painel de configurações Idioma e entrada nas configurações do sistema:
Alternar entre os subtipos de IME
Você pode permitir que os usuários alternem facilmente entre subtipos de IME fornecendo um botão de alternância, como o ícone de idioma em forma de globo no teclado. Isso melhora a usabilidade do teclado e é conveniente para o usuário. Para ativar essa alternância, siga estas etapas:
- Declare
supportsSwitchingToNextInputMethod = "true"nos arquivos de recursos XML do método de entrada. Sua declaração precisa ser semelhante a este snippet de código:<input-method xmlns:android="http://schemas.android.com/apk/res/android" android:settingsActivity="com.example.softkeyboard.Settings" android:icon="@drawable/ime_icon" android:supportsSwitchingToNextInputMethod="true">
- Chame o método
shouldOfferSwitchingToNextInputMethod(). - Se o método retornar "verdadeiro", exiba um botão de alternância.
- Quando o usuário tocar no botão de alternância, chame
switchToNextInputMethod(), transmitindo "false". Um valor "false" instrui o sistema a tratar todos os subtipos igualmente, independente do IME a que eles pertençam. Especificar "true" exige que o sistema percorra subtipos no IME atual.
Considerações gerais sobre IME
Confira outras coisas a considerar ao implementar seu IME:
- Ofereça uma forma para que os usuários ativem opções diretamente da IU do IME.
- Ofereça uma maneira para que os usuários alternem para outro IME diretamente da interface do método de entrada, já que vários IMEs podem estar instalados no dispositivo.
- Chame a IU do IME rapidamente. Carregue previamente ou carregue sob demanda os recursos grandes para que os usuários vejam o IME assim que tocarem em um campo de texto. Armazene em cache recursos e visualizações para invocações subsequentes do método de entrada.
- Libere grandes alocações de memória imediatamente após a janela do método de entrada ser ocultada, para que os aplicativos tenham memória suficiente para serem executados. Use uma mensagem atrasada para liberar recursos se o IME ficar oculto por alguns segundos.
- Verifique se os usuários podem inserir o máximo de caracteres possível para o idioma ou a localidade associada ao IME. Os usuários podem usar pontuação em senhas ou nomes de usuário. Portanto, o IME precisa fornecer vários caracteres para permitir que os usuários digitem uma senha e acessem o dispositivo.