Editor metode input (IME) adalah kontrol pengguna yang memungkinkan pengguna memasukkan teks. Android menyediakan framework metode input yang dapat diperluas yang memungkinkan aplikasi menyediakan metode input alternatif kepada pengguna, seperti keyboard virtual atau input ucapan. Setelah menginstal IME, pengguna dapat memilih salah satu IME dari setelan sistem dan menggunakannya di seluruh sistem. Hanya satu IME yang dapat diaktifkan dalam satu waktu.
Untuk menambahkan IME ke sistem Android, buat aplikasi Android yang berisi class yang memperluas
InputMethodService.
Selain itu, Anda biasanya membuat aktivitas "setelan" yang meneruskan opsi ke layanan IME. Anda
juga dapat menentukan UI setelan yang ditampilkan sebagai bagian dari setelan sistem.
Halaman ini membahas topik berikut:
- Siklus proses IME
- Mendeklarasikan komponen IME dalam manifes aplikasi
- IME API
- Mendesain UI IME
- Mengirim teks dari IME ke aplikasi
- Bekerja dengan subjenis IME
- Pertimbangan IME lainnya
Jika Anda belum pernah bekerja dengan IME, baca artikel pengantar Metode Input Layar terlebih dahulu.
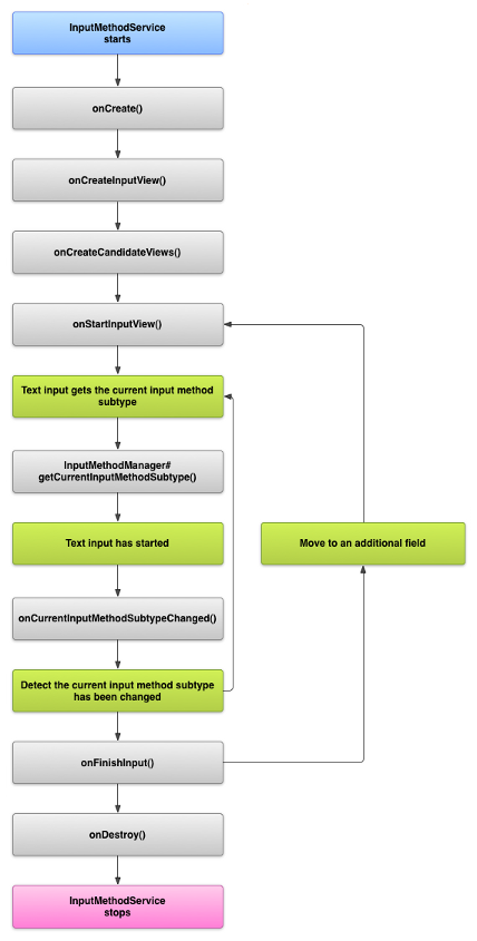
Siklus proses IME
Diagram berikut menjelaskan siklus proses IME:
Bagian berikut menjelaskan cara menerapkan UI dan kode terkait IME yang mengikuti siklus proses ini.
Mendeklarasikan komponen IME dalam manifes
Di sistem Android, IME adalah aplikasi Android yang berisi layanan IME khusus. File
manifes aplikasi harus mendeklarasikan layanan, meminta izin yang diperlukan, menyediakan
filter intent yang cocok dengan tindakan action.view.InputMethod, dan menyediakan metadata
yang mendefinisikan karakteristik IME. Selain itu, untuk menyediakan antarmuka setelan yang memungkinkan pengguna mengubah perilaku IME, Anda dapat menentukan aktivitas "setelan" yang dapat diluncurkan dari Setelan Sistem.
Cuplikan berikut mendeklarasikan layanan IME. Cuplikan ini meminta izin
BIND_INPUT_METHOD
agar layanan dapat menghubungkan IME ke sistem, menyiapkan filter intent yang cocok dengan tindakan
android.view.InputMethod, dan menentukan metadata untuk IME:
<!-- Declares the input method service. --> <service android:name="FastInputIME" android:label="@string/fast_input_label" android:permission="android.permission.BIND_INPUT_METHOD"> <intent-filter> <action android:name="android.view.InputMethod" /> </intent-filter> <meta-data android:name="android.view.im" android:resource="@xml/method" /> </service>
Cuplikan berikutnya mendeklarasikan aktivitas setelan untuk IME. Cuplikan ini memiliki filter intent untuk
ACTION_MAIN yang
menunjukkan bahwa aktivitas ini adalah titik entri utama untuk aplikasi IME:
<!-- Optional: an activity for controlling the IME settings. --> <activity android:name="FastInputIMESettings" android:label="@string/fast_input_settings"> <intent-filter> <action android:name="android.intent.action.MAIN"/> </intent-filter> </activity>
Anda juga dapat memberikan akses ke setelan IME langsung dari UI-nya.
API metode input
Class khusus IME ditemukan dalam paket
android.inputmethodservice
dan
android.view.inputmethod. Class KeyEvent penting untuk menangani karakter keyboard.
Bagian tengah IME adalah komponen layanan—class yang memperluas
InputMethodService. Selain menerapkan siklus proses layanan normal, class ini memiliki callback untuk menyediakan UI IME Anda, menangani input pengguna, dan mengirimkan teks ke kolom yang memiliki fokus. Secara default, class InputMethodService menyediakan sebagian besar
implementasi untuk mengelola status dan visibilitas IME serta berkomunikasi dengan kolom
input saat ini.
Class berikut juga penting:
BaseInputConnection-
Menentukan saluran komunikasi dari
InputMethodkembali ke aplikasi yang menerima input. Anda menggunakannya untuk membaca teks di sekitar kursor, meng-commit teks ke kotak teks, dan mengirim peristiwa tombol mentah ke aplikasi. Aplikasi harus memperluas class ini, bukan mengimplementasikan antarmuka dasarInputConnection. KeyboardView-
Ekstensi
Viewyang merender keyboard dan merespons peristiwa input pengguna. Tata letak keyboard ditentukan oleh instanceKeyboard, yang dapat Anda tentukan dalam file XML.
Mendesain UI metode input
Ada dua elemen visual utama untuk IME: tampilan input dan tampilan kandidat. Anda hanya perlu mengimplementasikan elemen yang relevan dengan metode input yang sedang didesain.
Tampilan input
Tampilan input adalah UI tempat pengguna memasukkan teks dalam bentuk klik tombol, tulisan tangan, atau gestur. Saat IME ditampilkan untuk pertama kalinya, sistem akan memanggil
callback onCreateInputView(). Dalam penerapan metode ini, buat tata letak yang ingin ditampilkan di jendela IME
dan kembalikan tata letak ke sistem. Cuplikan berikut menunjukkan contoh penerapan metode onCreateInputView():
Kotlin
override fun onCreateInputView(): View { return layoutInflater.inflate(R.layout.input, null).apply { if (this is MyKeyboardView) { setOnKeyboardActionListener(this@MyInputMethod) keyboard = latinKeyboard } } }
Java
@Override public View onCreateInputView() { MyKeyboardView inputView = (MyKeyboardView) getLayoutInflater().inflate(R.layout.input, null); inputView.setOnKeyboardActionListener(this); inputView.setKeyboard(latinKeyboard); return inputView; }
Dalam contoh ini, MyKeyboardView adalah instance implementasi kustom dari
KeyboardView yang merender Keyboard.
Tampilan kandidat
Tampilan kandidat adalah UI tempat IME menampilkan kemungkinan koreksi kata atau saran
untuk dipilih pengguna. Dalam siklus proses IME, sistem akan memanggil
onCreateCandidatesView()
jika sudah siap untuk menampilkan tampilan kandidat. Dalam penerapan metode ini, kembalikan tata letak yang menampilkan saran kata, atau kembalikan null jika Anda tidak ingin menampilkan apa pun. Respons
null adalah perilaku default, sehingga Anda tidak perlu menerapkannya jika tidak memberikan
saran.
Pertimbangan desain UI
Bagian ini menjelaskan beberapa pertimbangan desain UI untuk IME.
Menangani beberapa ukuran layar
UI untuk IME Anda harus dapat diskalakan ke berbagai ukuran layar dan menangani orientasi lanskap dan potret. Dalam mode IME non-layar penuh, berikan ruang yang cukup agar aplikasi dapat menampilkan kolom teks dan setiap konteks terkait, sehingga IME tidak menempati lebih dari setengah layar. Dalam mode IME layar penuh, hal ini bukan masalah.
Menangani jenis input berbeda
Kolom teks Android memungkinkan Anda menetapkan jenis input spesifik, seperti teks bentuk bebas, angka, URL, alamat email, dan string penelusuran. Saat menerapkan IME baru, deteksi jenis input setiap kolom dan berikan antarmuka yang sesuai. Namun, Anda tidak perlu menyiapkan IME untuk memeriksa apakah pengguna memasukkan teks yang valid untuk jenis input. Hal ini menjadi tanggung jawab aplikasi yang memiliki kolom teks.
Misalnya, berikut adalah antarmuka yang disediakan IME Latin untuk input teks platform Android:
Berikut adalah antarmuka yang disediakan IME Latin untuk input numerik platform Android:
Saat kolom input menerima fokus dan IME Anda dimulai, sistem akan memanggil
onStartInputView(),
meneruskan
objek EditorInfo
yang berisi detail tentang jenis input dan atribut lain dari kolom teks. Dalam objek ini,
kolom
inputType
berisi jenis input kolom teks.
Kolom inputType adalah int yang berisi pola bit untuk berbagai setelan jenis input. Guna mengujinya untuk jenis input kolom teks, samarkan dengan konstanta
TYPE_MASK_CLASS,
seperti ini:
Kotlin
inputType and InputType.TYPE_MASK_CLASS
Java
inputType & InputType.TYPE_MASK_CLASS
Pola bit jenis input dapat memiliki salah satu dari beberapa nilai, termasuk:
TYPE_CLASS_NUMBER- Kolom teks untuk memasukkan angka. Seperti ditunjukkan dalam gambar 3, IME Latin menampilkan tombol angka untuk kolom jenis ini.
TYPE_CLASS_DATETIME- Kolom teks untuk memasukkan tanggal dan waktu.
TYPE_CLASS_PHONE- Kolom teks untuk memasukkan nomor telepon.
TYPE_CLASS_TEXT- Kolom teks untuk memasukkan karakter yang didukung.
Konstanta ini dijelaskan secara lebih mendetail dalam dokumentasi referensi untuk
InputType.
Kolom inputType dapat berisi bit lain yang menunjukkan varian jenis kolom teks, seperti:
TYPE_TEXT_VARIATION_PASSWORD- Varian
TYPE_CLASS_TEXTuntuk memasukkan sandi. Metode input menampilkan dingbat, bukan teks yang sebenarnya. TYPE_TEXT_VARIATION_URI- Varian
TYPE_CLASS_TEXTuntuk memasukkan URL web dan Uniform Resource Identifier (URI) lainnya. TYPE_TEXT_FLAG_AUTO_COMPLETE- Varian
TYPE_CLASS_TEXTuntuk memasukkan teks yang dilengkapi otomatis oleh aplikasi dari kamus, penelusuran, atau fasilitas lainnya.
Samarkan inputType dengan konstanta yang sesuai saat Anda menguji varian ini. Konstanta penyamaran yang tersedia tercantum dalam dokumentasi referensi untuk InputType.
Mengirim teks ke aplikasi
Saat pengguna memasukkan teks dengan IME Anda, Anda dapat mengirim teks ke aplikasi dengan mengirim peristiwa tombol individual atau dengan mengedit teks di sekitar kursor dalam kolom teks aplikasi. Dalam kasus apa pun,
gunakan instance InputConnection untuk mengirim teks. Untuk mendapatkan instance ini, panggil
InputMethodService.getCurrentInputConnection().
Mengedit teks di sekitar kursor
Saat Anda menangani pengeditan teks yang ada, beberapa metode yang berguna di
BaseInputConnection adalah sebagai berikut:
-
getTextBeforeCursor() - Mengembalikan
CharSequenceyang berisi jumlah karakter yang diminta sebelum posisi kursor saat ini. -
getTextAfterCursor() - Menampilkan
CharSequenceyang berisi jumlah karakter yang diminta setelah posisi kursor saat ini. -
deleteSurroundingText() - Menghapus jumlah karakter yang ditentukan sebelum dan setelah posisi kursor saat ini.
-
commitText() - Melakukan
CharSequenceke kolom teks dan menyetel posisi kursor baru.
Misalnya, cuplikan berikut menunjukkan cara mengganti empat karakter di sebelah kiri kursor dengan teks "Hello!":
Kotlin
currentInputConnection.also { ic: InputConnection -> ic.deleteSurroundingText(4, 0) ic.commitText("Hello", 1) ic.commitText("!", 1) }
Java
InputConnection ic = getCurrentInputConnection(); ic.deleteSurroundingText(4, 0); ic.commitText("Hello", 1); ic.commitText("!", 1);
Mendukung penulisan teks sebelum melakukan commit
Jika IME Anda memprediksi teks atau memerlukan beberapa langkah untuk menulis glyph atau kata, Anda dapat menampilkan
progres di kolom teks hingga pengguna meng-commit kata, lalu Anda dapat mengganti komposisi sebagian
dengan teks yang lengkap. Anda dapat memberikan perlakuan khusus pada teks dengan menambahkan
span ke teks saat meneruskannya ke
setComposingText().
Cuplikan berikut menunjukkan cara menampilkan progres di kolom teks:
Kotlin
currentInputConnection.also { ic: InputConnection -> ic.setComposingText("Composi", 1) ic.setComposingText("Composin", 1) ic.commitText("Composing ", 1) }
Java
InputConnection ic = getCurrentInputConnection(); ic.setComposingText("Composi", 1); ic.setComposingText("Composin", 1); ic.commitText("Composing ", 1);
Mengintersep peristiwa tombol hardware
Meskipun tidak memiliki fokus yang eksplisit, jendela metode input menerima peristiwa tombol hardware terlebih dahulu dan dapat menggunakannya atau meneruskannya ke aplikasi. Misalnya, Anda mungkin ingin menggunakan tombol arah untuk bernavigasi dalam UI guna memilih kandidat selama penulisan. Anda mungkin juga ingin menekan tombol kembali untuk menutup semua dialog yang berasal dari jendela metode input.
Untuk mengintersep tombol hardware, ganti
onKeyDown()
dan
onKeyUp().
Panggil metode super() untuk kunci yang tidak ingin Anda tangani sendiri.
Membuat subjenis IME
Subjenis memungkinkan IME mengekspos beberapa mode input dan bahasa yang didukung oleh IME. Subjenis dapat merepresentasikan hal berikut:
- Lokalitas, seperti en_US atau fr_FR
- Mode input, seperti suara, keyboard, atau tulisan tangan
- Gaya, formulir, atau properti input lain khusus IME, seperti tata letak keyboard 10 tombol atau QWERTY
Mode dapat berupa teks apa pun, seperti "keyboard" atau "voice". Subjenis juga dapat menampilkan kombinasi keduanya.
Informasi subjenis digunakan untuk dialog pengalih IME yang tersedia dari baris notifikasi dan untuk setelan IME. Informasi ini juga memungkinkan framework memunculkan subjenis IME tertentu secara langsung. Saat membuat IME, gunakan fasilitas subjenis, karena fasilitas tersebut membantu pengguna mengidentifikasi dan beralih antar-bahasa dan antar-mode IME.
Tentukan subjenis di salah satu file resource XML metode input, menggunakan
elemen <subtype>. Cuplikan kode berikut menentukan IME dengan dua subjenis: subjenis keyboard untuk lokal bahasa Inggris Amerika Serikat dan subjenis keyboard lainnya untuk lokal bahasa Prancis:
<input-method xmlns:android="http://schemas.android.com/apk/res/android" android:settingsActivity="com.example.softkeyboard.Settings" android:icon="@drawable/ime_icon"> <subtype android:name="@string/display_name_english_keyboard_ime" android:icon="@drawable/subtype_icon_english_keyboard_ime" android:languageTag="en-US" android:imeSubtypeMode="keyboard" android:imeSubtypeExtraValue="somePrivateOption=true" /> <subtype android:name="@string/display_name_french_keyboard_ime" android:icon="@drawable/subtype_icon_french_keyboard_ime" android:languageTag="fr-FR" android:imeSubtypeMode="keyboard" android:imeSubtypeExtraValue="someVariable=30,someInternalOption=false" /> <subtype android:name="@string/display_name_german_keyboard_ime" ... /> </input-method>
Untuk memastikan subjenis diberi label dengan benar di UI, gunakan `%s` untuk mendapatkan label subjenis yang sama dengan label lokal subjenis. Hal ini ditunjukkan dalam dua cuplikan kode berikutnya. Cuplikan pertama menunjukkan bagian dari file XML metode input:
<subtype android:label="@string/label_subtype_generic" android:imeSubtypeLocale="en_US" android:icon="@drawable/icon_en_us" android:imeSubtypeMode="keyboard" />
Cuplikan berikutnya adalah bagian dari file strings.xml IME. Resource string
label_subtype_generic, yang digunakan oleh definisi UI metode input untuk menyetel
label subjenis, didefinisikan sebagai berikut:
<string name="label_subtype_generic">%s</string>Setelan ini membuat nama tampilan subjenis cocok dengan setelan lokal. Misalnya, dalam lokal bahasa Inggris, nama tampilan adalah “English (United States)”.
Memilih subjenis IME dari baris notifikasi
Sistem Android mengelola semua subjenis yang ditampilkan oleh semua IME. Subjenis IME diperlakukan sebagai mode IME yang memilikinya. Pengguna dapat membuka menu subjenis IME yang tersedia dari panel notifikasi atau aplikasi Setelan, seperti yang ditunjukkan pada gambar berikut:
Memilih subjenis IME dari Setelan Sistem
Pengguna juga dapat mengontrol penggunaan subjenis pada panel setelan Bahasa & input di setelan sistem:
Beralih antar-subjenis IME
Anda dapat mengizinkan pengguna beralih dengan mudah di antara subjenis IME dengan memberikan tombol pengalih, seperti ikon bahasa berbentuk globe di keyboard. Hal ini meningkatkan kegunaan keyboard dan nyaman bagi pengguna. Untuk mengaktifkan pengalihan ini, lakukan langkah-langkah berikut:
- Deklarasikan
supportsSwitchingToNextInputMethod = "true"dalam file resource XML metode input. Deklarasi Anda harus terlihat mirip dengan cuplikan kode berikut:<input-method xmlns:android="http://schemas.android.com/apk/res/android" android:settingsActivity="com.example.softkeyboard.Settings" android:icon="@drawable/ime_icon" android:supportsSwitchingToNextInputMethod="true">
- Panggil metode
shouldOfferSwitchingToNextInputMethod(). - Jika metode menampilkan nilai true, tampilkan tombol pengalih.
- Saat pengguna mengetuk tombol pengalih, panggil
switchToNextInputMethod(), yang meneruskan nilai false. Nilai false memberi tahu sistem untuk memperlakukan semua subjenis secara sama, apa pun IME yang miliknya. Sistem harus melewati seluruh subjenis dalam IME saat ini bila menentukan nilai true.
Pertimbangan IME umum
Berikut adalah hal-hal lain yang perlu dipertimbangkan saat Anda mengimplementasikan IME:
- Berikan cara bagi pengguna untuk menetapkan opsi langsung dari UI IME.
- Berikan cara bagi pengguna untuk beralih ke IME yang berbeda langsung dari UI metode input, karena beberapa IME mungkin diinstal di perangkat.
- Munculkan UI IME dengan cepat. Pramuat atau muat resource besar on demand agar pengguna dapat langsung melihat IME setelah mengetuk kolom teks. Resource dan tampilan cache untuk pemanggilan metode input berikutnya.
- Segera rilis alokasi memori besar setelah jendela metode input disembunyikan, sehingga aplikasi memiliki cukup memori untuk berjalan. Gunakan pesan tertunda untuk merilis resource jika IME disembunyikan selama beberapa detik.
- Pastikan pengguna dapat memasukkan karakter sebanyak mungkin untuk bahasa atau lokalitas yang terkait dengan IME. Pengguna dapat menggunakan tanda baca dalam sandi atau nama pengguna, sehingga IME Anda harus menyediakan banyak karakter yang berbeda agar pengguna dapat memasukkan sandi dan mengakses perangkat.